Sådan kortlægges netværksdrev i Server 2025 ved hjælp af gruppepolitik
Hvis du ønsker at kortlægge netværksdrev for alle dine domænebrugere
Denne artikel hjælper dig trin for trin guide til at kortlægge netværksdrev i din Windows Server 2025
Når du kortlægger det fælles netværksdrev til dine brugere, forenkler det den sikre adgang til filerne ved at få adgang til data på samme måde som et lokalt drev.
Det forbedrer brugeroplevelsen; alle brugere får drevet til at beholde deres data.
I denne artikel vil vi oprette et kortdrev til vores specifikke brugergrupper, så de kan få adgang til det inde fra deres computere.
Vi vil tildele et drevbogstav til kortdrevet, som vil blive implementeret til alle brugerne i grupper på en sikker måde.
Planlægning af kortlægning af et netværksdrev
Du bør lave ordentlig planlægning, før du kortlægger et netværksdrev.
Selvom der vil være flere OU i din Active Directory-struktur.
Vi vil oprette et netværksdrev til en specifik OU og specifikke grupper.
Men hvis du vil tildele det til alle brugere, kan du gøre det ved at anvende politikken på hele domænecontrolleren.
Det vil ikke være tilfældet hver gang, så vi planlægger det for en specifik OU.
Vores sag
Vi har en organisatorisk enhed ved navn HR, og vi planlægger at give MapDrive-adgang til brugerne i HR-OU.
Så først vil vi oprette en gruppe inde i HR OU'en og tilføje HR OU-medlemmerne til den gruppe.
På billedet nedenfor kan du se, at vi har oprettet en brugergruppe ved navn HR-gruppe
Gruppeomfang er globalt, og gruppetype er sikkerhed.
Vi har også tilføjet David og Mike til den gruppe.

Oprettelse af en netværksdeling til Map Drive
For at oprette en netværksdeling skal du åbneserver manager, klik påFil- og lagringstjenester,og klik derefter påaktier.
Når du har delingen på din skærm, skal du bare højreklikke på den ledige plads og klikke videreNy del


Vælg nu muligheden SMB Share – Hurtig og klik på Næste


Det næste skridt er at vælge dindrev volumen, hvor du vil oprette en netværksshare, og klik påNæste
Som du kan se billedet nedenfor, har vi valgt C-drevet, du kan vælge et hvilket som helst drev, du ønsker.


Nu skal du angive sharenavnet, som automatisk genererer den lokale sti og fjernsti
Bemærk: Sørg for at notere din eksterne sti, da den vil blive brugt yderligere.
Så i vores tilfælde gav vi den et navn som HRNetworkDrive,klikket på næste og næsteigen.


Derfor vil den nu bede om tilladelse til at kontrollere adgangen
Klik på Tilpas tilladelse og klik påDeaktiver arv
Det vil bede en besked, og du skal klikke på Konverter nedarvede tilladelser til eksplicitte tilladelser på dette objekt.


Klik nu videreTilføjeogvælge en rektor,og tilføjHR gruppetil det.
At vælge HR-gruppen her betyder, at kun HR-gruppebrugere vil have adgang til delingen; andre brugere vil automatisk blive begrænset.
Tjek skrivetilladelsen og klik ok.


For at komme videre skal du blot klikke påok, ansøg, ogokigen.
Når du har gjort det, skal du klikke pånæste, og klik til sidst videreskabe


Du vil få et resultat, efterhånden som delingen blev oprettet, bare luk denne nu.


Vi har oprettet netværksdelingen.
Kortlægning af netværksdrev med gruppepolitik
For at åbne gruppepolitikadministrationen skal du åbneserver managerog klik påværktøjer.
UnderVærktøjer, vil du seGroup Policy Management, klik bare på den for at åbne den.
Når gruppepolitikken er åbnet.
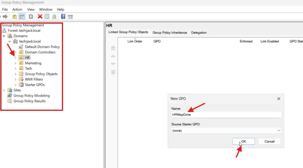
Udvid dit domæneog naviger til den ønskede OU; i vores tilfælde er det HR OU.
LigehøjreklikpåHR ELLERog klik påOpret en GPO i dette domæne, og link den her.
Nu skal du angive navnet påNy GPO.
I vores tilfælde gav jeg den navnetHRMapDrive
Derfor kan du give den et hvilket som helst navn efter eget valg.


En ny GPO er blevet oprettet, og vi er nødt til at redigere den.
Bare højreklik på den nyoprettedeGPOog klik påRedigere.
Et nyt vindue afredaktør for gruppepolitikvil åbne
Under brugerenpræferencer, udvidWindows-indstillinger,og du vil sekørekort.
Højreklik påKørselskort, naviger tilNy,og klik påKortlagt drev.


Efter at have klikket på Mapped Drive, vil der dukke et nyt vindue op.
Indsæt fjernstien til den netværksshare, vi har oprettet, i placeringsfeltet.
Marker afkrydsningsfeltet Gentilslut.
Underdrevbogstav, vælgradioknapforbrug først tilgængelige fra kl, og vælg også drevbogstavet.
RELATERET:Ret proxyserverrelateret netværksfejl i Windows 10
I mit tilfælde vælger jeg drevbogstavet som K, vist på billedet nedenfor


Når du har gjort dette, skal du klikke på den fælles fane og vælgeMålretning på vareniveau,og klik påMålretning


Når du klikker på Målretning, skal du klikke på Nyt element og vælge en sikkerhedsgruppe.
klik
Derfor skal du nu vælge den sikkerhedsgruppe, der er HR-gruppen i vores tilfælde


Som du kan se på billedet nedenfor, har vi udvalgt vores HR-gruppe.


Klik nu videreOK, ansøg,ogokigen.
MapDrive er blevet konfigureret.
Opdatering af gruppepolitik
Nu skal vi også opdatere gruppepolitikindstillingen på vores server- og klientmaskiner.
For at opdatere gruppepolitikindstillingerne kører vi følgende kommando indCMDogså på vores server og klient.
Gpupdate /force

Når gruppepolitikken er blevet opdateret.
Vi kan nu teste netværkskortdrevet for vores bruger.
Så vi logger på som bruger, David, medlem af vores HR-gruppe.
Efter at have logget ind åbner vi denne pc, og vi har et netværksdrev til stede der.
Navnet på vores netværksdrev er HRNetworkDrive med drevbogstavet K, som vi har sat.


Vi har kortlagt vores netværksdrev med succes for vores HR-gruppebrugere ved hjælp af gruppepolitik.
Konklusion
Når du opretter et kortnetværksdrev, skal du sørge for at tildele korrekte tilladelser, så kun brugeren kan få adgang til de ressourcer, som det er oprettet for.
Noter også alle de netværksshares, du opretter i din organisation.
Derfor, hvis du tilføjer en anden bruger til denne HR-gruppe, vil denne bruger også få kortdrevet automatisk.
Hvis du har spørgsmål eller spørgsmål vedrørende denne artikel, er du velkommen til at kontakte.
Jeg håber, du også vil kunne lide nogle andre artikler om Windows Server Active Directory tutorials
Desuden, hvis du vil se, hvordan du kortlægger netværksdrev trin for trin, kan du se videoen nedenfor.












