Αν θέλετε να αντιστοιχίσετε μονάδα δίσκου δικτύου για όλους τους χρήστες του τομέα σας
Αυτό το άρθρο θα σας βοηθήσει βήμα προς βήμα οδηγό για τη χαρτογράφηση της μονάδας δίσκου δικτύου στον Windows Server 2025
Όταν αντιστοιχίζετε την κοινόχρηστη μονάδα δίσκου δικτύου στους χρήστες σας, απλοποιεί την ασφαλή πρόσβαση στα αρχεία με την πρόσβαση στα δεδομένα ακριβώς ως τοπική μονάδα δίσκου.
Βελτιώνει την εμπειρία του χρήστη. Όλοι οι χρήστες έχουν τη δυνατότητα να διατηρήσουν τα δεδομένα τους.
Σε αυτό το άρθρο, θα δημιουργήσουμε μια μονάδα δίσκου χάρτη για τις συγκεκριμένες ομάδες χρηστών μας, ώστε να έχουν πρόσβαση σε αυτήν από το εσωτερικό των υπολογιστών τους.
Θα αντιστοιχίσουμε ένα γράμμα μονάδας δίσκου στη μονάδα δίσκου χάρτη, το οποίο θα αναπτυχθεί σε όλους τους χρήστες σε ομάδες με ασφαλή τρόπο.
Σχεδιασμός για αντιστοίχιση μονάδας δίσκου δικτύου
Θα πρέπει να κάνετε σωστό σχεδιασμό πριν αντιστοιχίσετε μια μονάδα δίσκου δικτύου.
Αν και θα υπάρχουν πολλά OU στη δομή της υπηρεσίας καταλόγου Active Directory.
Θα δημιουργήσουμε μια μονάδα δίσκου δικτύου για ένα συγκεκριμένο OU και συγκεκριμένες ομάδες.
Ωστόσο, εάν θέλετε να το εκχωρήσετε σε όλους τους χρήστες, μπορείτε να το κάνετε εφαρμόζοντας την πολιτική σε ολόκληρο τον ελεγκτή τομέα.
Δεν θα συμβαίνει κάθε φορά, οπότε το σχεδιάζουμε για μια συγκεκριμένη ΟΥ.
Η περίπτωσή μας
Έχουμε μια οργανωτική μονάδα με το όνομα HR και σχεδιάζουμε να παρέχουμε πρόσβαση στο MapDrive στους χρήστες εντός του HR OU.
Έτσι, πρώτα θα δημιουργήσουμε μια ομάδα μέσα στο HR OU και θα προσθέσουμε τα μέλη του HR OU σε αυτήν την ομάδα.
Στην παρακάτω εικόνα, μπορείτε να δείτε ότι δημιουργήσαμε μια Ομάδα χρηστών με το όνομα της ομάδας HR
Το εύρος της ομάδας είναι παγκόσμιο και ο τύπος ομάδας είναι ασφάλεια.
Επίσης, προσθέσαμε τον David και τον Mike σε αυτή την ομάδα.

Δημιουργία κοινής χρήσης δικτύου για τη μονάδα δίσκου χάρτη
Για να δημιουργήσετε ένα κοινόχρηστο στοιχείο δικτύου, ανοίξτε τοδιαχειριστής διακομιστή, κάντε κλικ στοΥπηρεσίες αρχείων και αποθήκευσης,και μετά κάντε κλικ στομερίδια.
Μόλις έχετε το κοινόχρηστο στοιχείο στην οθόνη σας, απλώς κάντε δεξί κλικ στον ελεύθερο χώρο και κάντε κλικ στοΝέα κοινή χρήση


Τώρα επιλέξτε την επιλογή SMB Share – Quick και κάντε κλικ στο Next


Το επόμενο βήμα είναι να επιλέξετε το δικό σαςόγκος δίσκου, όπου θέλετε να δημιουργήσετε ένα κοινόχρηστο στοιχείο δικτύου και κάντε κλικ στοΕπόμενος
Όπως μπορείτε να δείτε στην παρακάτω εικόνα, επιλέξαμε τη μονάδα δίσκου C, μπορείτε να επιλέξετε οποιαδήποτε μονάδα δίσκου θέλετε.


Τώρα πρέπει να δώσετε το όνομα του κοινόχρηστου στοιχείου, το οποίο θα δημιουργήσει αυτόματα την τοπική διαδρομή και την απομακρυσμένη διαδρομή
Σημείωση: Φροντίστε να σημειώσετε την απομακρυσμένη διαδρομή σας, καθώς θα χρησιμοποιηθεί περαιτέρω.
Έτσι, στην περίπτωσή μας, του δώσαμε ένα όνομα ως HRNetworkDrive,έκανε κλικ στο επόμενο και στο επόμενοπάλι.


Επομένως, τώρα θα ζητήσει άδεια για τον έλεγχο της πρόσβασης
Κάντε κλικ στο Προσαρμογή άδειας και κάντε κλικ στοΑπενεργοποίηση κληρονομικότητας
Θα σας ζητήσει ένα μήνυμα και πρέπει να κάνετε κλικ στο Μετατροπή κληρονομημένων δικαιωμάτων σε ρητά δικαιώματα σε αυτό το αντικείμενο.


Τώρα, κάντε κλικ στοΠροσθέτωκαιεπιλέξτε έναν κύριο,και προσθέστε τοΟμάδα HRσε αυτό.
Η επιλογή της ομάδας HR εδώ σημαίνει ότι μόνο οι χρήστες της Ομάδας HR θα έχουν πρόσβαση στο κοινόχρηστο στοιχείο. άλλοι χρήστες θα περιοριστούν αυτόματα.
Ελέγξτε την άδεια εγγραφής και κάντε κλικ στο ok.


Για να προχωρήσετε περαιτέρω, απλώς κάντε κλικ στοεντάξει, εφαρμόστε, καιΕντάξειπάλι.
Μόλις το κάνετε αυτό, κάντε κλικ στοεπόμενος, και τέλος κάντε κλικ στοδημιουργώ


Θα λάβετε ένα αποτέλεσμα καθώς το κοινόχρηστο στοιχείο δημιουργήθηκε με επιτυχία, απλώς κλείστε το τώρα.


Δημιουργήσαμε με επιτυχία το κοινόχρηστο στοιχείο δικτύου.
Αντιστοίχιση μονάδας δίσκου δικτύου με πολιτική ομάδας
Για να ανοίξετε τη διαχείριση πολιτικής ομάδας, ανοίξτε τοδιαχειριστής διακομιστήκαι κάντε κλικ στοεργαλεία.
ΥπόΕργαλεία, θα δείτε τοΔιαχείριση πολιτικής ομάδας, απλώς κάντε κλικ σε αυτό για να το ανοίξετε.
Μόλις ανοίξει η διαχείριση πολιτικής ομάδας.
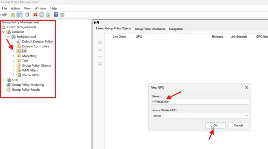
Επεκτείνετε τον τομέα σαςκαι πλοηγηθείτε στο επιθυμητό OU. στην περίπτωσή μας, είναι το ΥΕ OU.
Μόλιςκάντε δεξί κλικστοHR Ήκαι κάντε κλικ στοΔημιουργήστε ένα GPO σε αυτόν τον τομέα και συνδέστε το εδώ.
Τώρα πρέπει να δώσετε το όνομα τουΝέο GPO.
Στην περίπτωσή μας, του έδωσα το όνομαHRMapDrive
Επομένως, μπορείτε να του δώσετε οποιοδήποτε όνομα της επιλογής σας.


Ένα νέο GPO έχει δημιουργηθεί και πρέπει να το επεξεργαστούμε.
Απλώς κάντε δεξί κλικ στο νέο που δημιουργήθηκεGPOκαι κάντε κλικ στοΕκδίδω.
Ένα νέο παράθυρο τουσυντάκτης διαχείρισης πολιτικής ομάδαςθα ανοίξει
Κάτω από τον χρήστηπροτιμήσεις, επεκτείνετε τορυθμίσεις των Windows,και θα δεις τοχάρτης κίνησης.
Κάντε δεξί κλικΧάρτης Drive, πλοήγηση σεΝέος,και κάντε κλικ στοΑντιστοιχισμένη μονάδα δίσκου.


Αφού κάνετε κλικ στο Αντιστοιχισμένο δίσκο, και θα εμφανιστεί νέο παράθυρο.
Στο πεδίο τοποθεσίας, βάλτε την απομακρυσμένη διαδρομή για το κοινόχρηστο στοιχείο δικτύου που δημιουργήσαμε.
Επιλέξτε το πλαίσιο ελέγχου επανασύνδεσης.
Κάτω από τογράμμα οδήγησης, επιλέξτε τοκουμπί επιλογήςγια τοχρησιμοποιήστε το πρώτο διαθέσιμο απόκαι επιλέξτε επίσης το γράμμα μονάδας δίσκου.
ΣΥΓΓΕΝΕΥΩΝ:Διορθώστε το σφάλμα δικτύου που σχετίζεται με τον διακομιστή μεσολάβησης στα Windows 10
Στην περίπτωσή μου, επιλέγω το γράμμα μονάδας δίσκου ως K, που φαίνεται στην παρακάτω εικόνα


Αφού το κάνετε αυτό, κάντε κλικ στην κοινή καρτέλα και επιλέξτεΣτόχευση σε επίπεδο στοιχείου,και κάντε κλικ στοΣτόχευση


Μόλις κάνετε κλικ στο Targeting, κάντε κλικ στο New Item και επιλέξτε μια ομάδα ασφαλείας.
κλικ
Επομένως, τώρα πρέπει να επιλέξετε την ομάδα ασφαλείας που είναι η Ομάδα HR στην περίπτωσή μας


Όπως μπορείτε να δείτε από την παρακάτω εικόνα, επιλέξαμε την Ομάδα Ανθρώπινου Δυναμικού μας.


Τώρα, κάντε κλικ στοΕντάξει, κάντε αίτηση,καιΕντάξειπάλι.
Το MapDrive διαμορφώθηκε με επιτυχία.
Ενημέρωση πολιτικής ομάδας
Τώρα πρέπει να ενημερώσουμε τη ρύθμιση της πολιτικής ομάδας και στον διακομιστή μας και στους υπολογιστές-πελάτες μας.
Για να ενημερώσουμε τις ρυθμίσεις πολιτικής ομάδας, θα εκτελέσουμε την ακόλουθη εντολήCMDστον διακομιστή και στον πελάτη μας επίσης.
Gpupdate /force

Μόλις ενημερωθεί επιτυχώς η πολιτική ομάδας.
Μπορούμε τώρα να δοκιμάσουμε τη μονάδα δίσκου χαρτών δικτύου για τον χρήστη μας.
Έτσι, συνδεόμαστε ως χρήστης, ο David, μέλος της Ομάδας Ανθρώπινου Δυναμικού μας.
Αφού συνδεθείτε, ανοίγουμε αυτόν τον υπολογιστή και έχουμε μια μονάδα δίσκου δικτύου που υπάρχει εκεί.
Το όνομα της μονάδας δίσκου δικτύου μας είναι HRNetworkDrive με γράμμα μονάδας δίσκου K, το οποίο έχουμε ορίσει.


Έχουμε αντιστοιχίσει επιτυχώς τη μονάδα δίσκου δικτύου μας για τους χρήστες της ομάδας ανθρώπινου δυναμικού με τη βοήθεια της πολιτικής ομάδας.
Σύναψη
Κάθε φορά που δημιουργείτε μια μονάδα δίσκου δικτύου χάρτη, φροντίστε να εκχωρήσετε τα κατάλληλα δικαιώματα, έτσι ώστε μόνο ο χρήστης να έχει πρόσβαση στους πόρους για τους οποίους έχει δημιουργηθεί.
Επίσης, σημειώστε όλα τα κοινόχρηστα στοιχεία δικτύου που δημιουργείτε στον οργανισμό σας.
Επομένως, εάν προσθέσετε οποιονδήποτε άλλο χρήστη σε αυτήν την Ομάδα HR, αυτός ο χρήστης θα λάβει επίσης αυτόματα τη μονάδα δίσκου χάρτη.
Εάν σε περίπτωση που έχετε οποιεσδήποτε απορίες ή ερωτήσεις σχετικά με αυτό το άρθρο, μη διστάσετε να επικοινωνήσετε.
Ελπίζω να σας αρέσουν και κάποια άλλα άρθρα σχετικά με τα σεμινάρια του Windows Server Active Directory
Επιπλέον, αν θέλετε να δείτε πώς να χαρτογραφήσετε τη μονάδα δίσκου δικτύου βήμα προς βήμα, παρακολουθήστε το παρακάτω βίντεο.













