Cum se configurează Storage Space Direct pe Windows Server 2025
Cum să configurați spațiul de stocare direct în Windows Server 2025
Dacă doriți să aflați cum să configurați Storage Space Direct pentru a face mediul dvs. foarte disponibil,
În această postare, vă voi ghida prin implementarea și configurarea Storage Space Direct (S2D) într-un cluster simplu convergent cu două noduri.
S2D poate avea caracteristici puternice când vine vorba de o disponibilitate ridicată și de implementare a mașinilor virtuale într-un spațiu de stocare foarte disponibil.
Puteți efectua o migrare live a unei mașini virtuale fără a întrerupe nimic.
Rulați-vă sarcina de lucru pe o VM convergentă și faceți-l foarte disponibil.
Ce este Storage Space Direct (S2D)
Imaginează-ți că ai câteva servere în biroul tău.
Fiecare server are propriile hard disk-uri sau SSD-uri. În mod normal, acele unități pot fi utilizate numai de acel singur server.
Spații de stocare direct (S2D)este o caracteristică Windows Server care vă permitecombina toate acele unități separate într-un singur sistem de stocare mare, partajat și de încredere.
Este ca și cum ați lua spațiul de stocare de pe toate serverele dvs., îl puneți împreună și îl faceți să acționeze ca o singură cutie de stocare puternică.
Dacă un server sau un disc eșuează, datele dumneavoastră rămân în siguranță, deoarece S2D păstrează automat copiile pe alte servere
Prin urmare, este perfect pentru mașinile virtuale, reducând costul SAN
De asemenea, este rapid, fiabil, foarte disponibil și ușor de scalat.
Cerințe preliminare pentru spațiul de stocare direct

Două sau mai multe serverefuncţionareWindows Server Datacenter Edition(2019/2022/2025).
Fiecare server ar trebui să aibă:
Cel puţin1 SSD sau NVMe(pentru cache) și încă 4 HDD/SSD pentru capacitate.
Două NIC (1 Gbps sau mai bine - 10/25 GbE recomandat pentru producție).
Servere asociate domeniuluicu configurarea corectă a DNS și Active Directory.
Clustering de failover și Hyper-Vcaracteristici disponibile (le vor instala mai jos).
Drepturi de gestionare la distanță (PowerShell/Server Manager).
Cele mai recente actualizări Windows instalate.
Pentru configurarea companiei, verificațicerințe hardware
NU ESTE SUPPORT:Placi de control RAID care nu acceptă trecerea directă a dispozitivelor de stocare fizică SAS sau stocare SAN (Fibre Channel, iSCSI, FCoE). Cardurile adaptor magistrală gazdă (HBA) trebuie să implementeze modul de trecere simplu pentru orice dispozitiv de stocare utilizat pentru Storage Spaces Direct.
Rol și caracteristică necesare pentru S2D
Install-WindowsFeature -Name FS-FileServer, Failover-Clustering, Hyper-V, Data-Center-Bridging, RSAT-Clustering-PowerShell, Hyper-V-PowerShell -IncludeManagementTools –RestartScenariul nostru
Aici vom crea un cluster cu două noduri, sistemul nostru de operare este ediția Windows Server 2025 Datacenter.
Numele nodurilor noastre Hyper-V sunt Node1 și Nod2, iar numele clusterului este FirstCluster
Utilizăm un server Dell-420 ca gazdă și avem trei mașini virtuale instalate pe el.
Unul este un controler de domeniu cu numele deMYDC01, iar celelalte două sunt noduri de cluster, sub numele deNodul 1şiNodul 2


Am activat mediul VM imbricat pentru a crea o VM în interiorul VM.
Prin urmare, 3 carduri de rețea virtuală sunt alocate mașinilor virtuale Node1 și Node2
Dacă aveți aceeași configurație și doriți să activați virtualizarea imbricată.
Puteți rula următoarea comandă pentru ao activa.
Set-VMProcessor -VMName "YourVMName" -ExposeVirtualizationExtensions $trueNotă: Rulați următoarea comandă pe gazda principală, nu pe VM. De asemenea, asigurați-vă că VM-ul dvs. este într-o stare oprită.
Pași pentru configurarea spațiului de stocare direct
În primul rând, asigurați-vă că ambele noduri sunt conectate la domeniul Active Directory.
Toate serverele au setat același fus orar și sunt complet actualizate.
De asemenea, sunt instalate mai multe plăci de rețea, minim două.
Mai mult, aveți cel puțin patru discuri instalate pe fiecare server în afară de sistemul de operare.
Toate discurile de stocare ar trebui să fie brute și curate, fără partiție anterioară.
Configurare rețea pentru S2D
Aici avem trei plăci de rețea pe nodul nostru1 și nodul2 cu următoarea adresare IP


Nodul 1 Nodul 2
192.168.12.121 192.168.12.123
192.168.12.122 192.168.12.124
10.0.0.10 10.0.0.3
Subrețeaua 192.168.12.0/24 este pentru traficul mașinii virtuale
Prin urmare, subrețeaua 10.0.0.0/24 este dedicată migrării live a mașinilor virtuale
Notă: Activați RDMA pentru placa dvs. de rețea, dacă este disponibilă (este recomandată placa de rețea cu capacitate RDMA)
Curățarea unităților atașate
Înainte de a activa Storage Spaces Direct, asigurați-vă că unitățile dvs. sunt goale: nu există partiții vechi sau alte date
Rulați următorul cmdlet pentru a curăța unitățile
# Fill in these variables with your values
$ServerList = "Node1", "Node2"
foreach ($server in $serverlist) {
Invoke-Command ($server) {
# Check for the Azure Temporary Storage volume
$azTempVolume = Get-Volume -FriendlyName "Temporary Storage" -ErrorAction SilentlyContinue
If ($azTempVolume) {
$azTempDrive = (Get-Partition -DriveLetter $azTempVolume.DriveLetter).DiskNumber
}
# Clear and reset the disks
$disks = Get-Disk | Where-Object {
($_.Number -ne $null -and $_.Number -ne $azTempDrive -and !$_.IsBoot -and !$_.IsSystem -and $_.PartitionStyle -ne "RAW")
}
$disks | ft Number,FriendlyName,OperationalStatus
If ($disks) {
Write-Host "This action will permanently remove any data on any drives other than the operating system boot drive!`nReset disks? (Y/N)"
$response = read-host
if ( $response.ToLower() -ne "y" ) { exit }
$disks | % {
$_ | Set-Disk -isoffline:$false
$_ | Set-Disk -isreadonly:$false
$_ | Clear-Disk -RemoveData -RemoveOEM -Confirm:$false -verbose
$_ | Set-Disk -isreadonly:$true
$_ | Set-Disk -isoffline:$true
}
#Get-PhysicalDisk | Reset-PhysicalDisk
}
Get-Disk | Where-Object {
($_.Number -ne $null -and $_.Number -ne $azTempDrive -and !$_.IsBoot -and !$_.IsSystem -and $_.PartitionStyle -eq "RAW")
} | Group -NoElement -Property FriendlyName
}
}
Testarea și crearea clusterului
Înainte de a continua cu crearea clusterului, asigurați-vă că validați clusterul rulând următorul cmdlet.
Test-Cluster -Nod Node1, Nod2 -Include „Spații de stocare direct”, „Inventar”, „Rețea”, „Configurație sistem
Odată ce ați constatat că totul este în regulă, puteți crea cluster-ul și îi puteți atribui un IP static rulând următorul cmdlet
New-Cluster -Name FirstCluster -Node Node1,Node2 -NoStorage -StaticAddress 192.168.12.25După crearea clusterului, creați unserver de martori.
Aici, am folosit computerul nostru DC ca server de martori.
În cele din urmă, activați acum spațiul de stocare direct prin următorul cmdlet
Enable-ClusterStorageSpacesDirect -CimSession FirstClusterOpțional, activați memoria cache CSV rulând următorul cmdlet
$ClusterName = "FirstCluster"
$CSVCacheSize = 1024 #Size in MB
Write-Output "Setting the CSV cache..."
(Get-Cluster $ClusterName).BlockCacheSize = $CSVCacheSize
$CSVCurrentCacheSize = (Get-Cluster $ClusterName).BlockCacheSize
Write-Output "$ClusterName CSV cache size: $CSVCurrentCacheSize MB"Odată ce ați făcut acest lucru, verificați pool-ul din interiorul clusterului de failover
Creați o unitate virtuală și un volum
Acum clusterul a fost creat
Următorul pas este crearea volumului discului virtual.
Puteți crea discul virtual făcând clic pe New Virtual Disk din clusterul de failover, apoi creați un volum în oglindă și formatați-l.


Acum aveți un volum în oglindă și îl puteți converti în stocare CSV.
După aceea, puteți crea o mașină virtuală convergentă pe acel spațiu de stocare pentru VM-ul foarte disponibil.
Citeşte mai mult:Adăugați spațiu pe unitatea C pentru a remedia „spațiu suficient pe unitatea C”
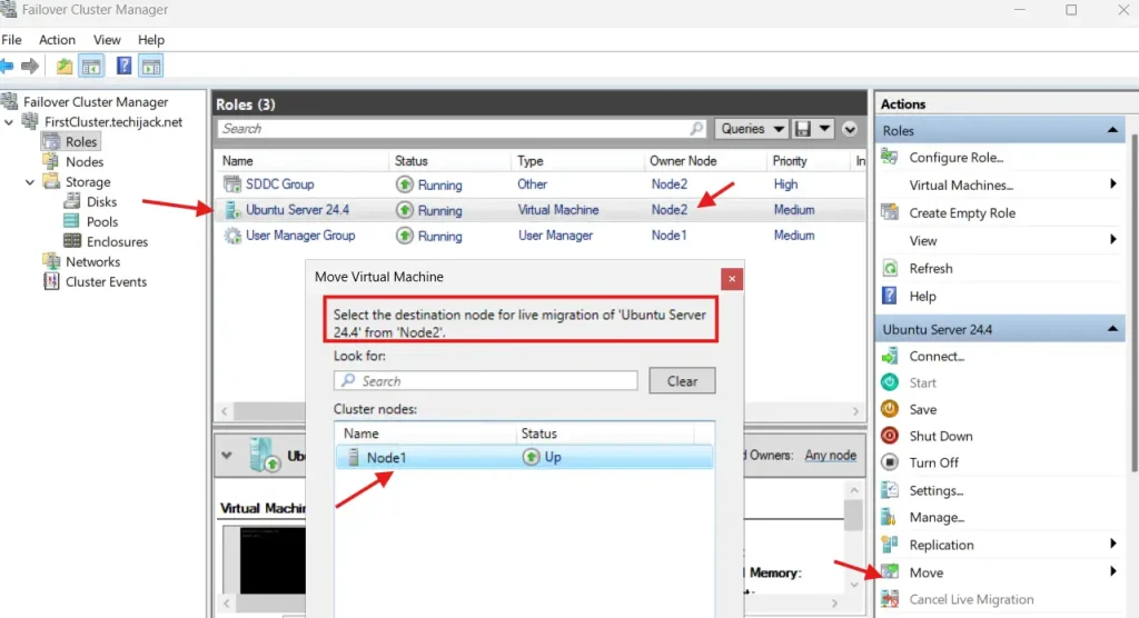
Mai mult, dacă VM-ul tău este creat, poți testa migrarea live de la Node1 la altul și invers.


Dacă aceasta merge cu succes, ați configurat corect spațiul de stocare direct.
Concluzie
Spațiul de stocare vă poate ajuta să obțineți un mediu foarte disponibil pentru stocare și, de asemenea, puteți instala mașini virtuale pe acel spațiu de stocare, care este foarte disponibil, și puteți efectua migrarea în direct fără niciun timp de nefuncționare.
Prin urmare, puteți, de asemenea, să creați un server de fișiere cu scale-out și să creați o partajare de rețea foarte disponibilă.
De asemenea, s-ar putea să vă placă și alte tutoriale Windows Server
În cazul oricărei probleme legate de această postare, nu ezitați să ne contactați la[email protected]
Mai mult, dacă vrei să vezi postarea completă în acțiune.
Urmărește videoclipul YouTube de mai jos pentru pașii pentru configurarea spațiului de stocare direct pas cu pas pe Windows Server 2025














