Cómo configurar Storage Space Direct en Windows Server 2025
Cómo configurar Storage Space Direct en Windows Server 2025
Si desea aprender cómo configurar Storage Space Direct para que su entorno tenga alta disponibilidad,
En esta publicación, lo guiaré en la implementación y configuración de Storage Space Direct (S2D) en un clúster convergente simple de dos nodos.
S2D puede tener funciones poderosas cuando se trata de alta disponibilidad e implementación de máquinas virtuales en un almacenamiento de alta disponibilidad.
Puede realizar una migración en vivo de una máquina virtual sin interrumpir nada.
Ejecute su carga de trabajo en una máquina virtual convergente y hágala altamente disponible.
Imagine que tiene algunos servidores en su oficina.
Cada servidor tiene sus propios discos duros o SSD. Normalmente, esas unidades sólo pueden ser utilizadas por ese único servidor.
Espacios de almacenamiento directo (S2D)es una característica de Windows Server que le permitecombine todas esas unidades independientes en un sistema de almacenamiento grande, compartido y confiable.
Es como tomar el almacenamiento de todos sus servidores, juntarlo y hacerlo actuar como una única y potente caja de almacenamiento.
Si falla un servidor o un disco, sus datos permanecen seguros porque S2D guarda copias automáticamente en otros servidores
Por tanto, es perfecto para máquinas virtuales, reduciendo el Coste SAN
Además, es rápido, confiable, de alta disponibilidad y también fácilmente escalable.
Requisitos previos de espacio de almacenamiento directo

Dos o más servidorescorrerEdición de centro de datos de Windows Server(2019/2022/2025).
Cada servidor debe tener:
Al menos1 SSD o NVMe(para caché) y 4 HDD/SSD adicionales para capacidad.
Dos NIC (1 Gbps o mejor; se recomienda 10/25 GbE para producción).
Servidores unidos a un dominiocon la configuración adecuada de DNS y Active Directory.
Clústeres de conmutación por error y Hyper-Vfunciones disponibles (las instalará a continuación).
Derechos de gestión remota (PowerShell/Server Manager).
Últimas actualizaciones de Windows instaladas.
Para la configuración empresarial, consulte larequisitos de hardware
NO SOPORTADO:Tarjetas controladoras RAID que no admiten el paso directo de dispositivos de almacenamiento físico SAS o almacenamiento SAN (Fibre Channel, iSCSI, FCoE). Las tarjetas de adaptador de bus de host (HBA) deben implementar un modo de paso simple para cualquier dispositivo de almacenamiento utilizado para Storage Spaces Direct.
Función y característica necesarias para S2D
Install-WindowsFeature -Name FS-FileServer, Failover-Clustering, Hyper-V, Data-Center-Bridging, RSAT-Clustering-PowerShell, Hyper-V-PowerShell -IncludeManagementTools –RestartNuestro escenario
Aquí crearemos un clúster de dos nodos, nuestro sistema operativo es la edición Windows Server 2025 Datacenter.
Nuestros nombres de nodo Hyper-V son Nodo1 y Nodo2, y el nombre del clúster es FirstCluster
Estamos utilizando un servidor Dell-420 como host y tenemos tres máquinas virtuales instaladas en él.
Uno es un controlador de dominio con el nombre deMYDC01, y los otros dos son nodos del clúster, con los nombres deNodo1yNodo 2


Hemos habilitado el entorno de VM anidado para crear una VM dentro de la VM.
Por lo tanto, se asignan 3 tarjetas de red virtuales a las máquinas virtuales Node1 y Node2.
Si tiene la misma configuración y desea habilitar la virtualización anidada.
Puede ejecutar el siguiente comando para habilitarlo.
Set-VMProcessor -VMName "YourVMName" -ExposeVirtualizationExtensions $trueNota: Ejecute el siguiente comando en el host principal, no en la VM. Además, asegúrese de que su máquina virtual esté apagada.
Pasos para configurar Storage Space Direct
Primero, asegúrese de que ambos nodos estén unidos al dominio de Active Directory.
Todos los servidores tienen la misma zona horaria configurada y están completamente actualizados.
Además, hay varias tarjetas de red instaladas, un mínimo de dos.
Además, tienes al menos cuatro discos instalados en cada servidor además del sistema operativo.
Todos los discos de almacenamiento deben estar sin formato y limpios, sin partición previa.
Configuración de red para S2D
Aquí tenemos tres tarjetas de red en nuestro nodo1 y nodo2 con la siguiente dirección IP


Nodo 1 Nodo 2
192.168.12.121 192.168.12.123
192.168.12.122 192.168.12.124
10.0.0.10 10.0.0.3
La subred 192.168.12.0/24 es para el tráfico de la máquina virtual
Por lo tanto, la subred 10.0.0.0/24 está dedicada a la migración en vivo de máquinas virtuales.
Nota: habilite RDMA para su tarjeta de red si está disponible (se recomienda una tarjeta de red compatible con RDMA)
Limpieza de las unidades conectadas
Antes de habilitar Storage Spaces Direct, asegúrese de que sus unidades estén vacías: no hay particiones antiguas ni otros datos
Ejecute el siguiente cmdlet para limpiar las unidades.
# Fill in these variables with your values
$ServerList = "Node1", "Node2"
foreach ($server in $serverlist) {
Invoke-Command ($server) {
# Check for the Azure Temporary Storage volume
$azTempVolume = Get-Volume -FriendlyName "Temporary Storage" -ErrorAction SilentlyContinue
If ($azTempVolume) {
$azTempDrive = (Get-Partition -DriveLetter $azTempVolume.DriveLetter).DiskNumber
}
# Clear and reset the disks
$disks = Get-Disk | Where-Object {
($_.Number -ne $null -and $_.Number -ne $azTempDrive -and !$_.IsBoot -and !$_.IsSystem -and $_.PartitionStyle -ne "RAW")
}
$disks | ft Number,FriendlyName,OperationalStatus
If ($disks) {
Write-Host "This action will permanently remove any data on any drives other than the operating system boot drive!`nReset disks? (Y/N)"
$response = read-host
if ( $response.ToLower() -ne "y" ) { exit }
$disks | % {
$_ | Set-Disk -isoffline:$false
$_ | Set-Disk -isreadonly:$false
$_ | Clear-Disk -RemoveData -RemoveOEM -Confirm:$false -verbose
$_ | Set-Disk -isreadonly:$true
$_ | Set-Disk -isoffline:$true
}
#Get-PhysicalDisk | Reset-PhysicalDisk
}
Get-Disk | Where-Object {
($_.Number -ne $null -and $_.Number -ne $azTempDrive -and !$_.IsBoot -and !$_.IsSystem -and $_.PartitionStyle -eq "RAW")
} | Group -NoElement -Property FriendlyName
}
}
Prueba y creación del clúster
Antes de continuar con la creación del clúster, asegúrese de validarlo ejecutando el siguiente cmdlet.
Test-Cluster -Nodo Nodo1, Nodo2 -Incluye “Espacios de almacenamiento directo”, “Inventario”, “Red”, “Configuración del sistema
Una vez que haya descubierto que todo está bien, puede crear el clúster y asignarle una IP estática ejecutando el siguiente cmdlet
New-Cluster -Name FirstCluster -Node Node1,Node2 -NoStorage -StaticAddress 192.168.12.25Después de crear el clúster, cree unservidor testigo.
Aquí utilizamos nuestra computadora DC como servidor testigo.
Finalmente, ahora habilite Storage Space Direct mediante el siguiente cmdlet
Enable-ClusterStorageSpacesDirect -CimSession FirstClusterOpcionalmente, habilite el caché CSV ejecutando el siguiente cmdlet
$ClusterName = "FirstCluster"
$CSVCacheSize = 1024 #Size in MB
Write-Output "Setting the CSV cache..."
(Get-Cluster $ClusterName).BlockCacheSize = $CSVCacheSize
$CSVCurrentCacheSize = (Get-Cluster $ClusterName).BlockCacheSize
Write-Output "$ClusterName CSV cache size: $CSVCurrentCacheSize MB"Una vez hecho esto, verifique el grupo dentro del clúster de conmutación por error.
Crear una unidad virtual y un volumen
Ahora el cluster ha sido creado.
El siguiente paso es crear el volumen del disco virtual.
Puede crear el disco virtual haciendo clic en Nuevo disco virtual desde el clúster de conmutación por error y luego crear un volumen reflejado y formatearlo.


Ahora tiene un volumen reflejado y puede convertirlo a almacenamiento CSV.
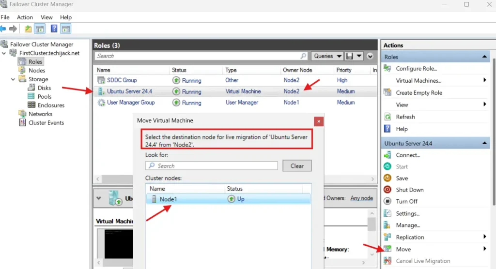
Después de eso, puede crear una máquina virtual convergente en ese almacenamiento para la máquina virtual de alta disponibilidad.
Además, si se crea su VM, puede probar la migración en vivo del Nodo1 a otro y viceversa.
Lectura sugerida:Agregue espacio en la unidad D a la unidad C para solucionar "no hay suficiente espacio en la unidad C"


Si esto se realiza correctamente, habrá configurado Storage Space Direct correctamente.
Conclusión
Storage Space puede ayudarle a lograr un entorno de almacenamiento de alta disponibilidad y también puede instalar máquinas virtuales en ese almacenamiento, que tiene alta disponibilidad, y puede realizar una migración en vivo sin ningún tiempo de inactividad.
Por lo tanto, también puede crear un servidor de archivos escalable y crear un recurso compartido de red de alta disponibilidad.
Además, te pueden gustar otros tutoriales de Windows Server.
En caso de cualquier problema relacionado con esta publicación, no dude en contactarnos en[correo electrónico protegido]
Además, si quieres ver la publicación completa en acción.
Mire el vídeo de YouTube a continuación para conocer los pasos sobre cómo configurar Storage Space Direct paso a paso en Windows Server 2025.















