Comment configurer Storage Space Direct sur Windows Server 2025
Comment configurer Storage Space Direct dans Windows Server 2025
Si vous souhaitez apprendre à configurer Storage Space Direct pour rendre votre environnement hautement disponible,
Dans cet article, je vais vous guider dans le déploiement et la configuration de Storage Space Direct (S2D) dans un simple cluster convergé à deux nœuds.
S2D peut avoir des fonctionnalités puissantes en matière de haute disponibilité et de déploiement de machines virtuelles dans un stockage hautement disponible.
Vous pouvez effectuer une migration en direct d'une machine virtuelle sans rien interrompre.
Exécutez votre charge de travail sur une VM convergée et rendez-la hautement disponible.
Qu'est-ce que l'espace de stockage direct (S2D)
Imaginez que vous ayez quelques serveurs dans votre bureau.
Chaque serveur possède ses propres disques durs ou SSD. Normalement, ces disques ne peuvent être utilisés que par ce seul serveur.
Espaces de stockage directs (S2D)est une fonctionnalité de Windows Server qui vous permetcombinez tous ces disques séparés en un seul système de stockage volumineux, partagé et fiable.
C’est comme prendre le stockage de tous vos serveurs, le rassembler et le faire agir comme une boîte de stockage unique et puissante.
Si un serveur ou un disque tombe en panne, vos données restent en sécurité car S2D conserve automatiquement des copies sur d'autres serveurs
Il est donc parfait pour les machines virtuelles, réduisant ainsi le coût du SAN.
En outre, il est rapide, fiable, hautement disponible et facilement évolutif.
Conditions préalables à l'espace de stockage direct

Deux serveurs ou plusen cours d'exécutionÉdition centre de données Windows Server(2019/2022/2025).
Chaque serveur doit avoir :
Au moins1 SSD ou NVMe(pour le cache) et 4 HDD/SSD supplémentaires pour la capacité.
Deux cartes réseau (1 Gbit/s ou mieux — 10/25 GbE recommandé pour la production).
Serveurs joints au domaineavec une configuration DNS et Active Directory appropriée.
Clustering de basculement et Hyper-Vfonctionnalités disponibles (je les installerai ci-dessous).
Droits de gestion à distance (PowerShell/Server Manager).
Dernières mises à jour Windows installées.
Pour la configuration d'entreprise, vérifiez leconfiguration matérielle requise
NON PRIS EN CHARGE :Cartes contrôleur RAID qui ne prennent pas en charge le transfert direct des périphériques de stockage physique SAS ou du stockage SAN (Fibre Channel, iSCSI, FCoE). Les cartes adaptateur de bus hôte (HBA) doivent implémenter un mode pass-through simple pour tous les périphériques de stockage utilisés pour Storage Spaces Direct.
Rôle et fonctionnalité nécessaires pour S2D
Install-WindowsFeature -Name FS-FileServer, Failover-Clustering, Hyper-V, Data-Center-Bridging, RSAT-Clustering-PowerShell, Hyper-V-PowerShell -IncludeManagementTools –RestartNotre scénario
Ici, nous allons créer un cluster à deux nœuds, notre système d'exploitation est Windows Server 2025 Datacenter édition.
Nos noms de nœuds Hyper-V sont Node1 et Node2, et le nom du cluster est FirstCluster
Nous utilisons un serveur Dell-420 comme hôte et trois machines virtuelles y sont installées.
L'un est un contrôleur de domaine du nom deMYDC01, et les deux autres sont des nœuds de cluster, portant les noms deNœud1etNœud 2


Nous avons activé l'environnement de VM imbriqué pour créer une VM à l'intérieur de la VM.
Par conséquent, 3 cartes réseau virtuelles sont affectées aux VM Node1 et Node2
Si vous avez la même configuration et souhaitez activer la virtualisation imbriquée.
Vous pouvez exécuter la commande suivante pour l'activer.
Set-VMProcessor -VMName "YourVMName" -ExposeVirtualizationExtensions $trueRemarque : Exécutez la commande suivante sur l'hôte principal, pas sur la VM. Assurez-vous également que votre VM est dans un état éteint.
Étapes pour configurer Storage Space Direct
Tout d'abord, assurez-vous que les deux nœuds sont joints au domaine Active Directory.
Tous les serveurs ont le même fuseau horaire et sont entièrement mis à jour.
De plus, plusieurs cartes réseau sont installées, au minimum deux.
De plus, vous disposez d'au moins quatre disques installés sur chaque serveur en dehors du système d'exploitation.
Tous les disques de stockage doivent être bruts et propres, sans partition préalable.
Configuration du réseau pour S2D
Ici, nous avons trois cartes réseau sur nos node1 et node2 avec l'adressage IP suivant


Nœud 1 Nœud 2
192.168.12.121 192.168.12.123
192.168.12.122 192.168.12.124
10.0.0.10 10.0.0.3
Le sous-réseau 192.168.12.0/24 est destiné au trafic de la machine virtuelle
Par conséquent, le sous-réseau 10.0.0.0/24 est dédié à la migration dynamique des machines virtuelles
Remarque : activez le RDMA pour votre carte réseau si disponible (une carte réseau compatible RDMA est recommandée)
Nettoyage des disques connectés
Avant d'activer Storage Spaces Direct, assurez-vous que vos lecteurs sont vides : il n'y a aucune ancienne partition ou autre donnée.
Exécutez l'applet de commande suivante pour nettoyer les lecteurs
# Fill in these variables with your values
$ServerList = "Node1", "Node2"
foreach ($server in $serverlist) {
Invoke-Command ($server) {
# Check for the Azure Temporary Storage volume
$azTempVolume = Get-Volume -FriendlyName "Temporary Storage" -ErrorAction SilentlyContinue
If ($azTempVolume) {
$azTempDrive = (Get-Partition -DriveLetter $azTempVolume.DriveLetter).DiskNumber
}
# Clear and reset the disks
$disks = Get-Disk | Where-Object {
($_.Number -ne $null -and $_.Number -ne $azTempDrive -and !$_.IsBoot -and !$_.IsSystem -and $_.PartitionStyle -ne "RAW")
}
$disks | ft Number,FriendlyName,OperationalStatus
If ($disks) {
Write-Host "This action will permanently remove any data on any drives other than the operating system boot drive!`nReset disks? (Y/N)"
$response = read-host
if ( $response.ToLower() -ne "y" ) { exit }
$disks | % {
$_ | Set-Disk -isoffline:$false
$_ | Set-Disk -isreadonly:$false
$_ | Clear-Disk -RemoveData -RemoveOEM -Confirm:$false -verbose
$_ | Set-Disk -isreadonly:$true
$_ | Set-Disk -isoffline:$true
}
#Get-PhysicalDisk | Reset-PhysicalDisk
}
Get-Disk | Where-Object {
($_.Number -ne $null -and $_.Number -ne $azTempDrive -and !$_.IsBoot -and !$_.IsSystem -and $_.PartitionStyle -eq "RAW")
} | Group -NoElement -Property FriendlyName
}
}
Test et création du cluster
Avant de procéder à la création du cluster, assurez-vous de valider le cluster en exécutant l'applet de commande suivante.
Test-Cluster -Noeud Node1, Node2 -Inclure « Espaces de stockage direct », « Inventaire », « Réseau », « Configuration système
Une fois que vous avez constaté que tout va bien, vous pouvez créer le cluster et lui attribuer une adresse IP statique en exécutant l'applet de commande suivante
New-Cluster -Name FirstCluster -Node Node1,Node2 -NoStorage -StaticAddress 192.168.12.25Après avoir créé le cluster, créez unserveur témoin.
Ici, nous avons utilisé notre ordinateur DC comme serveur témoin.
Enfin, activez maintenant Storage Space Direct à l’aide de l’applet de commande suivante
Enable-ClusterStorageSpacesDirect -CimSession FirstClusterActivez éventuellement le cache CSV en exécutant l'applet de commande suivante
$ClusterName = "FirstCluster"
$CSVCacheSize = 1024 #Size in MB
Write-Output "Setting the CSV cache..."
(Get-Cluster $ClusterName).BlockCacheSize = $CSVCacheSize
$CSVCurrentCacheSize = (Get-Cluster $ClusterName).BlockCacheSize
Write-Output "$ClusterName CSV cache size: $CSVCurrentCacheSize MB"Une fois cela fait, vérifiez le pool à l'intérieur du cluster de basculement
Créer un lecteur et un volume virtuels
Le cluster est maintenant créé
L'étape suivante consiste à créer le volume du disque virtuel.
Vous pouvez créer le disque virtuel en cliquant sur Nouveau disque virtuel à partir du cluster de basculement, puis créer un volume en miroir et le formater.


Vous disposez désormais d’un volume en miroir et vous pouvez le convertir en stockage CSV.
Après cela, vous pouvez créer une machine virtuelle convergée sur ce stockage pour la machine virtuelle hautement disponible.
En savoir plus:Ajoutez de l'espace disque D au lecteur C pour corriger "pas assez d'espace sur le lecteur C"
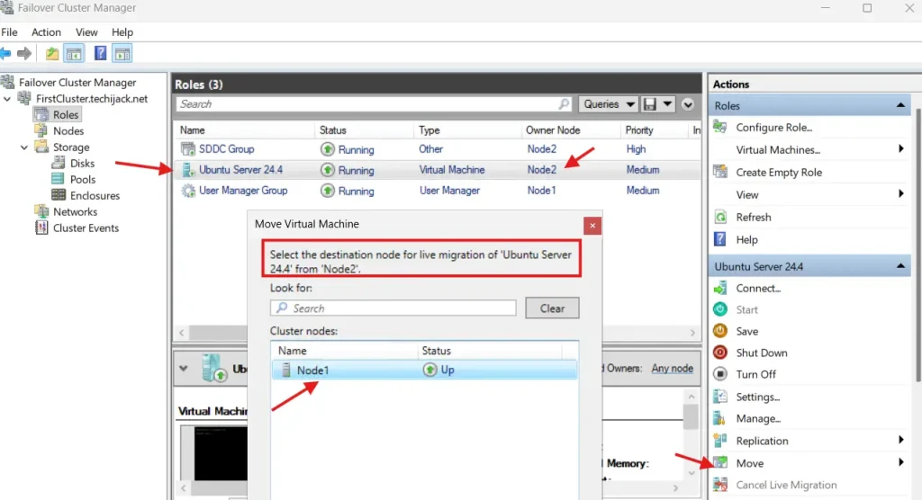
De plus, si votre VM est créée, vous pouvez tester la migration en direct du Node1 vers un autre et vice versa.


Si cela se passe correctement, vous avez correctement configuré Storage Space Direct.
Conclusion
L'espace de stockage peut vous aider à créer un environnement de stockage hautement disponible. Vous pouvez également installer des machines virtuelles sur ce stockage, qui est hautement disponible, et effectuer une migration en direct sans aucun temps d'arrêt.
Par conséquent, vous pouvez également créer un serveur de fichiers évolutif et créer un partage réseau hautement disponible.
Vous aimerez peut-être également d’autres didacticiels Windows Server
En cas de problème lié à cet article, n'hésitez pas à nous contacter à[email protégé]
De plus, si vous voulez voir le message complet en action.
Regardez la vidéo YouTube ci-dessous pour connaître les étapes à suivre pour configurer Storage Space Direct étape par étape sur Windows Server 2025.















