Comment mapper un lecteur réseau sur le serveur 2025 à l'aide de la stratégie de groupe
Si vous souhaitez mapper un lecteur réseau pour tous les utilisateurs de votre domaine
Cet article vous aidera étape par étape à mapper le lecteur réseau dans votre Windows Server 2025
Lorsque vous mappez le lecteur réseau partagé à vos utilisateurs, cela simplifie l'accès sécurisé aux fichiers en accédant aux données comme un lecteur local.
Il améliore l'expérience utilisateur ; tous les utilisateurs ont la volonté de conserver leurs données.
Dans cet article, nous allons créer un lecteur de carte pour nos groupes d'utilisateurs spécifiques afin qu'ils puissent y accéder depuis leur ordinateur.
Nous attribuerons une lettre de lecteur au lecteur de carte, qui sera déployée de manière sécurisée à tous les utilisateurs des groupes.
Planification du mappage d'un lecteur réseau
Vous devez effectuer une planification appropriée avant de mapper un lecteur réseau.
Bien qu'il y ait plusieurs unités d'organisation dans votre structure Active Directory.
Nous allons créer un lecteur réseau pour une unité d'organisation spécifique et des groupes spécifiques.
Toutefois, si vous souhaitez l'attribuer à tous les utilisateurs, vous pouvez le faire en appliquant la stratégie à l'ensemble du contrôleur de domaine.
Ce ne sera pas le cas à chaque fois, nous le planifions donc pour une UO spécifique.
Notre cas
Nous avons une unité organisationnelle appelée HR et nous prévoyons de fournir un accès MapDrive aux utilisateurs de l'unité HR.
Nous allons donc d’abord créer un groupe au sein de l’unité d’organisation HR et ajouter les membres de l’unité d’organisation HR à ce groupe.
Dans l'image ci-dessous, vous pouvez voir que nous avons créé un groupe d'utilisateurs portant le nom de groupe RH.
La portée du groupe est globale et le type de groupe est la sécurité.
Nous avons également ajouté David et Mike à ce groupe.

Création d'un partage réseau pour Map Drive
Pour créer un partage réseau, ouvrez legestionnaire de serveur, cliquez surServices de fichiers et de stockage,puis cliquez suractions.
Une fois que vous avez le partage sur votre écran, faites simplement un clic droit sur l'espace libre et cliquez surNouveau partage


Sélectionnez maintenant l'option Partage SMB – Rapide et cliquez sur Suivant


La prochaine étape consiste à choisir votrevolume du disque, à l'endroit où vous souhaitez créer un partage réseau, puis cliquez surSuivant
Comme vous pouvez le voir dans l'image ci-dessous, nous avons sélectionné le lecteur C, vous pouvez choisir le lecteur de votre choix.


Vous devez maintenant fournir le nom du partage, qui générera automatiquement le chemin local et le chemin distant.
Remarque : assurez-vous de noter votre chemin distant, car il sera utilisé ultérieurement.
Donc, dans notre cas, nous lui avons donné le nom HRNetworkDrive,cliqué sur suivant, et suivantencore.


Par conséquent, il demandera maintenant l’autorisation de contrôler l’accès
Cliquez sur Personnaliser l'autorisation et cliquez surDésactiver l'héritage
Un message s'affichera et vous devrez cliquer sur Convertir les autorisations héritées en autorisations explicites sur cet objet.


Maintenant, cliquez surAjouteretsélectionner un directeur,et ajoutez leGroupe RHà cela.
Sélectionner le groupe RH ici signifie que seuls les utilisateurs du groupe RH auront accès au partage ; les autres utilisateurs seront automatiquement restreints.
Vérifiez l'autorisation d'écriture et cliquez sur ok.


Pour continuer, cliquez simplement surok, postule, etd'accordencore.
Une fois cela fait, cliquez sursuivant, et enfin cliquez surcréer


Vous obtiendrez un résultat lorsque le partage a été créé avec succès, fermez-le maintenant.


Nous avons créé avec succès le partage réseau.
Mappage d'un lecteur réseau avec une stratégie de groupe
Pour ouvrir la gestion des stratégies de groupe, ouvrez legestionnaire de serveuret cliquez suroutils.
SousOutils, vous verrez leGestion des stratégies de groupe, cliquez simplement dessus pour l'ouvrir.
Une fois la gestion des politiques de groupe ouverte.
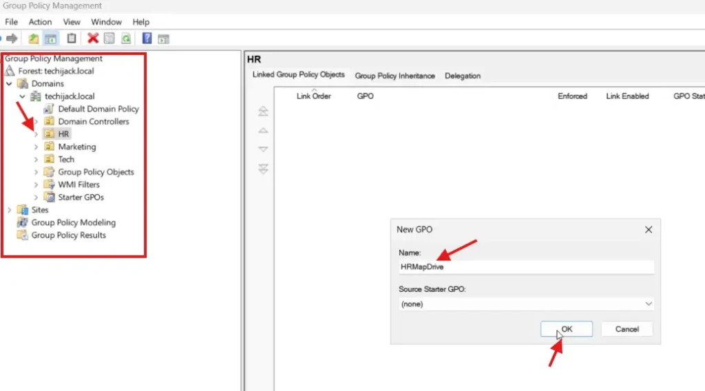
Développez votre domaineet accédez à l'unité d'organisation souhaitée ; dans notre cas, il s’agit de l’UO HR.
Justeclic droitsur leHR OUet cliquez surCréez un GPO dans ce domaine et liez-le ici.
Vous devez maintenant fournir le nom duNouvel objet de stratégie de groupe.
Dans notre cas, je lui ai donné le nomHRMapDrive
Vous pouvez donc lui donner le nom de votre choix.


Un nouveau GPO a été créé et nous devons le modifier.
Faites simplement un clic droit sur le nouveau crééObjet de stratégie de groupeet cliquez surModifier.
Une nouvelle fenêtre duéditeur de gestion des stratégies de groupeva ouvrir
Sous l'utilisateurpréférences, développez leParamètres Windows,et tu verras lecarte de conduite.
Faites un clic droit surCarte de conduite, accédez àNouveau,et cliquez surLecteur mappé.


Après avoir cliqué sur Mapped Drive, une nouvelle fenêtre apparaîtra.
Dans le champ d'emplacement, indiquez le chemin distant du partage réseau que nous avons créé.
Cochez la case de reconnexion.
Sous lelettre de lecteur, sélectionnez lebouton radiopour leutiliser en premier disponible à partir de, puis sélectionnez également la lettre du lecteur.
EN RAPPORT:Correction d'une erreur réseau liée au serveur proxy dans Windows 10
Dans mon cas, je sélectionne la lettre de lecteur comme K, indiquée dans l'image ci-dessous


Après cela, cliquez sur l'onglet commun et sélectionnezCiblage au niveau des articles,et cliquez surCiblage


Une fois que vous avez cliqué sur Ciblage, cliquez sur Nouvel élément et sélectionnez un groupe de sécurité.
cliquez
Par conséquent, vous devez maintenant sélectionner le groupe de sécurité qui est le groupe RH dans notre cas.


Comme vous pouvez le voir sur l'image ci-dessous, nous avons sélectionné notre groupe RH.


Maintenant, cliquez surOK, postule,etd'accordencore.
MapDrive a été configuré avec succès.
Mise à jour de la stratégie de groupe
Nous devons maintenant mettre à jour les paramètres de stratégie de groupe sur nos machines serveur et client.
Pour mettre à jour les paramètres de stratégie de groupe, nous exécuterons la commande suivante dansCMDsur notre serveur et notre client également.
Gpupdate /force

Une fois la stratégie de groupe mise à jour avec succès.
Nous pouvons maintenant tester le lecteur de carte réseau pour notre utilisateur.
Nous nous connectons donc en tant qu'utilisateur, David, membre de notre groupe RH.
Après vous être connecté, nous ouvrons ce PC et nous y avons un lecteur réseau présent.
Le nom de notre lecteur réseau est HRNetworkDrive avec la lettre de lecteur K, que nous avons définie.


Nous avons cartographié avec succès notre réseau pour les utilisateurs de notre groupe RH à l'aide de la politique de groupe.
Conclusion
Chaque fois que vous créez un lecteur réseau cartographique, assurez-vous d'attribuer les autorisations appropriées, afin que seul l'utilisateur puisse accéder aux ressources pour lesquelles il est créé.
Notez également tous les partages réseau que vous créez dans votre organisation.
Par conséquent, si vous ajoutez un autre utilisateur à ce groupe RH, cet utilisateur obtiendra également automatiquement le lecteur de carte.
Si vous avez des questions ou des questions liées à cet article, n'hésitez pas à nous contacter.
J'espère que vous aimerez également d'autres articles sur les didacticiels Windows Server Active Directory
De plus, si vous souhaitez voir comment mapper un lecteur réseau étape par étape, regardez la vidéo ci-dessous.













