Hoe u Storage Space Direct configureert op Windows Server 2025
Hoe u Storage Space Direct configureert in Windows Server 2025
Als u wilt leren hoe u Storage Space Direct kunt configureren om uw omgeving maximaal beschikbaar te maken,
In dit bericht begeleid ik u bij het implementeren en configureren van Storage Space Direct (S2D) in een eenvoudig geconvergeerd cluster met twee knooppunten.
S2D kan krachtige functies hebben als het gaat om hoge beschikbaarheid en het inzetten van virtuele machines in een zeer beschikbare opslag.
U kunt een livemigratie van een virtuele machine uitvoeren zonder iets te onderbreken.
Voer uw werklast uit op een geconvergeerde VM en maak deze maximaal beschikbaar.
Lees ook:Hoe u een opslagruimte uit een opslagpool verwijdert in Windows 11
Wat is Opslagruimte Direct (S2D)
Stel je voor dat je een paar servers op je kantoor hebt.
Elke server heeft zijn eigen harde schijven of SSD's. Normaal gesproken kunnen deze schijven alleen door die ene server worden gebruikt.
Opslagruimten Direct (S2D)is een Windows Server-functie waarmee ucombineer al die afzonderlijke schijven tot één groot, gedeeld en betrouwbaar opslagsysteem.
Het is alsof u de opslagruimte van al uw servers overneemt, deze samenvoegt en deze als één enkele, krachtige opslagbox laat fungeren.
Als één server of één schijf uitvalt, blijven uw gegevens veilig omdat S2D automatisch kopieën op andere servers bewaart
Daarom is het perfect voor virtuele machines, waardoor de SAN-kosten worden verlaagd
Bovendien is het snel, betrouwbaar, zeer beschikbaar en gemakkelijk schaalbaar.
Directe vereisten voor opslagruimte

Twee of meer serversrennenWindows Server Datacenter-editie(2019/2022/2025).
Elke server moet beschikken over:
Ten minste1 SSD of NVMe(voor cache) en nog eens 4 HDD/SSD voor capaciteit.
Twee NIC's (1 Gbps of beter – 10/25 GbE aanbevolen voor productie).
Servers die lid zijn van een domeinmet de juiste DNS- en Active Directory-instellingen.
Failoverclustering en Hyper-Vbeschikbare functies (zal ze hieronder installeren).
Rechten voor extern beheer (PowerShell/Server Manager).
Laatste Windows-updates geïnstalleerd.
Voor bedrijfsinstallaties controleert u hethardwarevereisten
NIET ONDERSTEUND:RAID-controllerkaarten die geen directe doorvoer van fysieke SAS-opslagapparaten of SAN-opslag (Fibre Channel, iSCSI, FCoE) ondersteunen. Host-bus adapter (HBA)-kaarten moeten een eenvoudige pass-through-modus implementeren voor alle opslagapparaten die worden gebruikt voor Storage Spaces Direct.
Rol en functie nodig voor S2D
Install-WindowsFeature -Name FS-FileServer, Failover-Clustering, Hyper-V, Data-Center-Bridging, RSAT-Clustering-PowerShell, Hyper-V-PowerShell -IncludeManagementTools –RestartOns scenario
Hier zullen we een cluster met twee knooppunten maken, ons besturingssysteem is Windows Server 2025 Datacenter-editie.
Onze Hyper-V-knooppuntnamen zijn Node1 en Node2, en de clusternaam is FirstCluster
We gebruiken een Dell-420-server als host en er zijn drie virtuele machines op geïnstalleerd.
De ene is een domeincontroller met de naamMYDC01, en de andere twee zijn clusterknooppunten, met de namenKnooppunt1EnKnooppunt 2


We hebben de geneste VM-omgeving ingeschakeld om een VM binnen de VM te maken.
Daarom worden er drie virtuele netwerkkaarten toegewezen aan de virtuele machines Node1 en Node2
Als u dezelfde configuratie heeft en geneste virtualisatie wilt inschakelen.
U kunt de volgende opdracht uitvoeren om deze in te schakelen.
Set-VMProcessor -VMName "YourVMName" -ExposeVirtualizationExtensions $trueOpmerking: Voer de volgende opdracht uit op de hoofdhost, niet op de VM. Zorg er ook voor dat uw VM zich in een afgesloten status bevindt.
Stappen voor het configureren van Storage Space Direct
Zorg er eerst voor dat beide knooppunten zijn verbonden met het Active Directory-domein.
Alle servers hebben dezelfde tijdzone ingesteld en zijn volledig bijgewerkt.
Ook zijn er meerdere netwerkkaarten geïnstalleerd, minimaal twee.
Bovendien zijn er op elke server minimaal vier schijven geïnstalleerd, afgezien van het besturingssysteem.
Alle opslagschijven moeten onbewerkt en schoon zijn, zonder voorafgaande partitie.
Netwerkconfiguratie voor S2D
Hier hebben we drie netwerkkaarten op ons knooppunt1 en knooppunt2 met de volgende IP-adressering


Knooppunt 1 Knooppunt 2
192.168.12.121 192.168.12.123
192.168.12.122 192.168.12.124
10.0.0.10 10.0.0.3
Subnet 192.168.12.0/24 is voor het virtuele machineverkeer
Daarom is subnet 10.0.0.0/24 gewijd aan de livemigratie van virtuele machines
Opmerking: Schakel RDMA in voor uw netwerkkaart, indien beschikbaar (RDMA-compatibele netwerkkaart wordt aanbevolen)
De aangesloten schijven schoonmaken
Voordat u Storage Spaces Direct inschakelt, moet u ervoor zorgen dat uw schijven leeg zijn: er zijn geen oude partities of andere gegevens aanwezig
Voer de volgende cmdlet uit om de schijven op te schonen
# Fill in these variables with your values
$ServerList = "Node1", "Node2"
foreach ($server in $serverlist) {
Invoke-Command ($server) {
# Check for the Azure Temporary Storage volume
$azTempVolume = Get-Volume -FriendlyName "Temporary Storage" -ErrorAction SilentlyContinue
If ($azTempVolume) {
$azTempDrive = (Get-Partition -DriveLetter $azTempVolume.DriveLetter).DiskNumber
}
# Clear and reset the disks
$disks = Get-Disk | Where-Object {
($_.Number -ne $null -and $_.Number -ne $azTempDrive -and !$_.IsBoot -and !$_.IsSystem -and $_.PartitionStyle -ne "RAW")
}
$disks | ft Number,FriendlyName,OperationalStatus
If ($disks) {
Write-Host "This action will permanently remove any data on any drives other than the operating system boot drive!`nReset disks? (Y/N)"
$response = read-host
if ( $response.ToLower() -ne "y" ) { exit }
$disks | % {
$_ | Set-Disk -isoffline:$false
$_ | Set-Disk -isreadonly:$false
$_ | Clear-Disk -RemoveData -RemoveOEM -Confirm:$false -verbose
$_ | Set-Disk -isreadonly:$true
$_ | Set-Disk -isoffline:$true
}
#Get-PhysicalDisk | Reset-PhysicalDisk
}
Get-Disk | Where-Object {
($_.Number -ne $null -and $_.Number -ne $azTempDrive -and !$_.IsBoot -and !$_.IsSystem -and $_.PartitionStyle -eq "RAW")
} | Group -NoElement -Property FriendlyName
}
}
Het cluster testen en maken
Voordat u doorgaat met het maken van clusters, moet u het cluster valideren door de volgende cmdlet uit te voeren.
Testcluster - Knooppunt Knooppunt1, Knooppunt2 - Inclusief 'Opslagruimten direct', 'Inventaris', 'Netwerk', 'Systeemconfiguratie
Zodra u heeft vastgesteld dat alles in orde is, kunt u het cluster maken en er een statisch IP-adres aan toewijzen door de volgende cmdlet uit te voeren
New-Cluster -Name FirstCluster -Node Node1,Node2 -NoStorage -StaticAddress 192.168.12.25Nadat u het cluster hebt gemaakt, maakt u eengetuige-server.
Hier gebruikten we onze DC-computer als getuigenserver.
Schakel ten slotte nu de Storage Space Direct in met de volgende cmdlet
Enable-ClusterStorageSpacesDirect -CimSession FirstClusterSchakel eventueel de CSV-cache in door de volgende cmdlet uit te voeren
$ClusterName = "FirstCluster"
$CSVCacheSize = 1024 #Size in MB
Write-Output "Setting the CSV cache..."
(Get-Cluster $ClusterName).BlockCacheSize = $CSVCacheSize
$CSVCurrentCacheSize = (Get-Cluster $ClusterName).BlockCacheSize
Write-Output "$ClusterName CSV cache size: $CSVCurrentCacheSize MB"Zodra dit is gebeurd, controleert u de pool in het failovercluster
Maak een virtuele schijf en volume
Nu is het cluster gemaakt
De volgende stap is het maken van het virtuele schijfvolume.
U kunt de virtuele schijf maken door in het failovercluster op Nieuwe virtuele schijf te klikken en vervolgens een gespiegeld volume te maken en dit te formatteren.


Nu hebt u een gespiegeld volume en kunt u dit converteren naar CSV-opslag.
Daarna kunt u op die opslag een geconvergeerde virtuele machine maken voor de maximaal beschikbare VM.
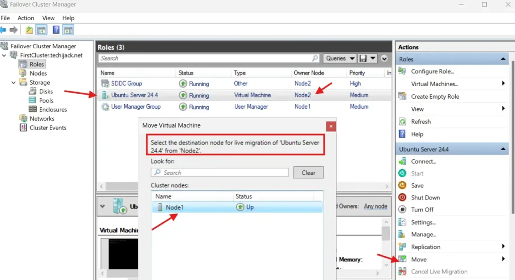
Als uw VM is aangemaakt, kunt u bovendien de livemigratie van Knooppunt1 naar een ander knooppunt testen en omgekeerd.


Als dat lukt, heb je de Storage Space Direct goed geconfigureerd.
Conclusie
Met Opslagruimte kunt u een zeer beschikbare omgeving voor opslag realiseren. U kunt ook virtuele machines op die opslag installeren, die zeer beschikbaar is, en u kunt livemigratie uitvoeren zonder enige downtime.
Daarom kunt u ook een uitschaalbare bestandsserver maken en een maximaal beschikbare netwerkshare maken.
Misschien vindt u ook andere Windows Server-tutorials leuk
Mocht u een probleem hebben met betrekking tot dit bericht, neem dan gerust contact met ons op via[e-mailadres beveiligd]
Bovendien, als je het volledige bericht in actie wilt zien.
Bekijk de onderstaande YouTube-video voor de stappen voor het stap voor stap configureren van Storage Space Direct op Windows Server 2025






![Pro-keuzes! Beste Pokemon Go Raid Finder [nieuwste gids]](https://elsefix.com/statics/image/placeholder.png)

![[Tip] Blijf de Caller ID](https://media.askvg.com/articles/images7/Truecaller_Old_Calling_Screen_Information_Popup_Android_Mobile_Phone.png)






