Como configurar o espaço de armazenamento direto no Windows Server 2025
Como configurar o espaço de armazenamento direto no Windows Server 2025
Se você deseja aprender como configurar o Storage Space Direct para tornar seu ambiente altamente disponível,
Nesta postagem, orientarei você na implantação e configuração do Storage Space Direct (S2D) em um cluster convergente simples de dois nós.
S2D pode ter recursos poderosos quando se trata de alta disponibilidade e implantação de máquinas virtuais em um armazenamento altamente disponível.
Você pode realizar uma migração ao vivo de uma máquina virtual sem interromper nada.
Execute sua carga de trabalho em uma VM convergente e torne-a altamente disponível.
Imagine que você tenha alguns servidores em seu escritório.
Cada servidor possui seus próprios discos rígidos ou SSDs. Normalmente, essas unidades só podem ser usadas por esse único servidor.
Espaços de armazenamento direto (S2D)é um recurso do Windows Server que permitecombine todas essas unidades separadas em um sistema de armazenamento grande, compartilhado e confiável.
É como pegar o armazenamento de todos os seus servidores, juntá-lo e fazê-lo funcionar como uma caixa de armazenamento única e poderosa.
Se um servidor ou disco falhar, seus dados permanecerão seguros porque o S2D mantém cópias automaticamente em outros servidores
Portanto, é perfeito para máquinas virtuais, reduzindo o custo de SAN
Além disso, é rápido, confiável, altamente disponível e facilmente escalonável.
Pré-requisitos diretos de espaço de armazenamento

Dois ou mais servidorescorrendoEdição Windows Server Datacenter(2019/2022/2025).
Cada servidor deve ter:
Pelo menos1 SSD ou NVMe(para cache) e 4 HDD/SSD adicionais para capacidade.
Duas NICs (1 Gbps ou melhor — 10/25 GbE recomendado para produção).
Servidores associados ao domíniocom configuração adequada de DNS e Active Directory.
Clustering de failover e Hyper-Vrecursos disponíveis (iremos instalá-los abaixo).
Direitos de gerenciamento remoto (PowerShell/Server Manager).
Últimas atualizações do Windows instaladas.
Para configuração empresarial, verifique orequisitos de hardware
NÃO SUPORTADO:Placas controladoras RAID que não suportam passagem direta de dispositivos de armazenamento físico SAS ou armazenamento SAN (Fibre Channel, iSCSI, FCoE). As placas adaptadoras de barramento de host (HBA) devem implementar o modo de passagem simples para quaisquer dispositivos de armazenamento usados para Espaços de Armazenamento Diretos.
Função e recurso necessários para S2D
Install-WindowsFeature -Name FS-FileServer, Failover-Clustering, Hyper-V, Data-Center-Bridging, RSAT-Clustering-PowerShell, Hyper-V-PowerShell -IncludeManagementTools –RestartNosso cenário
Aqui criaremos um cluster de dois nós, nosso sistema operacional é a edição Windows Server 2025 Datacenter.
Nossos nomes de nós do Hyper-V são Node1 e Node2, e o nome do cluster é FirstCluster
Estamos usando um servidor Dell-420 como host e temos três máquinas virtuais instaladas nele.
Um deles é um controlador de domínio chamadoMYDC01, e os outros dois são nós de cluster, com os nomes deNó1eNó 2


Habilitamos o ambiente de VM aninhada para criar uma VM dentro da VM.
Portanto, 3 placas de rede virtuais são atribuídas às VMs Node1 e Node2
Se você tiver a mesma configuração e quiser habilitar a virtualização aninhada.
Você pode executar o seguinte comando para habilitá-lo.
Set-VMProcessor -VMName "YourVMName" -ExposeVirtualizationExtensions $trueNota: Execute o seguinte comando no host principal, não na VM. Além disso, certifique-se de que sua VM esteja desligada.
Etapas para configurar o espaço de armazenamento direto
Primeiro, certifique-se de que ambos os nós estejam associados ao domínio do Active Directory.
Todos os servidores possuem o mesmo fuso horário definido e estão totalmente atualizados.
Além disso, existem várias placas de rede instaladas, no mínimo duas.
Além disso, você tem pelo menos quatro discos instalados em cada servidor além do sistema operacional.
Todos os discos de armazenamento devem estar brutos e limpos, sem partição anterior.
Configuração de rede para S2D
Aqui temos três placas de rede em nosso nó1 e nó2 com o seguinte endereçamento IP


Nó 1 Nó 2
192.168.12.121 192.168.12.123
192.168.12.122 192.168.12.124
10.0.0.10 10.0.0.3
A sub-rede 192.168.12.0/24 é para o tráfego da máquina virtual
Portanto, a sub-rede 10.0.0.0/24 é dedicada à migração ao vivo de máquinas virtuais
Nota: Habilite o RDMA para sua placa de rede, se disponível (placa de rede compatível com RDMA é recomendada)
Limpando as unidades conectadas
Antes de ativar o Storage Spaces Direct, certifique-se de que suas unidades estejam vazias: não há partições antigas ou outros dados
Execute o seguinte cmdlet para limpar as unidades
# Fill in these variables with your values
$ServerList = "Node1", "Node2"
foreach ($server in $serverlist) {
Invoke-Command ($server) {
# Check for the Azure Temporary Storage volume
$azTempVolume = Get-Volume -FriendlyName "Temporary Storage" -ErrorAction SilentlyContinue
If ($azTempVolume) {
$azTempDrive = (Get-Partition -DriveLetter $azTempVolume.DriveLetter).DiskNumber
}
# Clear and reset the disks
$disks = Get-Disk | Where-Object {
($_.Number -ne $null -and $_.Number -ne $azTempDrive -and !$_.IsBoot -and !$_.IsSystem -and $_.PartitionStyle -ne "RAW")
}
$disks | ft Number,FriendlyName,OperationalStatus
If ($disks) {
Write-Host "This action will permanently remove any data on any drives other than the operating system boot drive!`nReset disks? (Y/N)"
$response = read-host
if ( $response.ToLower() -ne "y" ) { exit }
$disks | % {
$_ | Set-Disk -isoffline:$false
$_ | Set-Disk -isreadonly:$false
$_ | Clear-Disk -RemoveData -RemoveOEM -Confirm:$false -verbose
$_ | Set-Disk -isreadonly:$true
$_ | Set-Disk -isoffline:$true
}
#Get-PhysicalDisk | Reset-PhysicalDisk
}
Get-Disk | Where-Object {
($_.Number -ne $null -and $_.Number -ne $azTempDrive -and !$_.IsBoot -and !$_.IsSystem -and $_.PartitionStyle -eq "RAW")
} | Group -NoElement -Property FriendlyName
}
}
Testando e Criando o Cluster
Antes de prosseguir com a criação do cluster, valide o cluster executando o cmdlet a seguir.
Test-Cluster -Node Node1, Node2 -Incluir “Espaços de armazenamento diretos”, “Inventário”, “Rede”, “Configuração do sistema
Depois de descobrir que está tudo bem, você pode criar o cluster e atribuir um IP estático a ele executando o seguinte cmdlet
New-Cluster -Name FirstCluster -Node Node1,Node2 -NoStorage -StaticAddress 192.168.12.25Depois de criar o cluster, crie umservidor testemunha.
Aqui, usamos nosso computador DC como servidor testemunha.
Finalmente, agora habilite o Storage Space Direct pelo seguinte cmdlet
Enable-ClusterStorageSpacesDirect -CimSession FirstClusterOpcionalmente, habilite o cache CSV executando o seguinte cmdlet
$ClusterName = "FirstCluster"
$CSVCacheSize = 1024 #Size in MB
Write-Output "Setting the CSV cache..."
(Get-Cluster $ClusterName).BlockCacheSize = $CSVCacheSize
$CSVCurrentCacheSize = (Get-Cluster $ClusterName).BlockCacheSize
Write-Output "$ClusterName CSV cache size: $CSVCurrentCacheSize MB"Feito isso, verifique o pool dentro do cluster de failover
Crie uma unidade virtual e um volume
Agora o cluster foi criado
A próxima etapa é criar o volume do disco virtual.
Você pode criar o disco virtual clicando em Novo disco virtual no cluster de failover e, em seguida, criar um volume espelhado e formatá-lo.


Agora você tem um volume espelhado e pode convertê-lo em armazenamento CSV.
Depois disso, você poderá criar uma máquina virtual convergente nesse armazenamento para a VM altamente disponível.
Leia mais:Adicione espaço na unidade D à unidade C para corrigir “espaço insuficiente na unidade C”
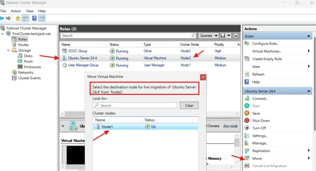
Além disso, se sua VM for criada, você poderá testar a migração ao vivo de Node1 para outro e vice-versa.


Se tudo correr bem, você configurou o Storage Space Direct corretamente.
Conclusão
O espaço de armazenamento pode ajudá-lo a obter um ambiente altamente disponível para armazenamento, e você também pode instalar máquinas virtuais nesse armazenamento, que é altamente disponível, e pode realizar migração ao vivo sem qualquer tempo de inatividade.
Portanto, você também pode criar um servidor de arquivos escalável e criar um compartilhamento de rede altamente disponível.
Além disso, você pode gostar de outros tutoriais do Windows Server
Em caso de qualquer problema relacionado a esta postagem, não hesite em nos contatar em[e-mail protegido]
Além disso, se você quiser ver o post completo em ação.
Assista ao vídeo do YouTube abaixo para ver as etapas de como configurar o espaço de armazenamento direto passo a passo no Windows Server 2025














