Як налаштувати Storage Space Direct у Windows Server 2025
Як налаштувати Storage Space Direct у Windows Server 2025
Якщо ви хочете дізнатися, як налаштувати Storage Space Direct, щоб зробити ваше середовище високодоступним,
У цій публікації я розповім вам про розгортання та налаштування Storage Space Direct (S2D) у простому двовузловому конвергентному кластері.
S2D може мати потужні функції, коли йдеться про високодоступність і розгортання віртуальних машин у високодоступному сховищі.
Ви можете виконати живу міграцію віртуальної машини, нічого не перериваючи.
Запустіть робоче навантаження на конвергентній віртуальній машині та зробіть її високодоступною.
Уявіть, що у вашому офісі є кілька серверів.
Кожен сервер має власні жорсткі диски або SSD. Зазвичай ці диски можуть використовуватися лише одним сервером.
Прямі місця зберігання (S2D)це функція Windows Server, яка дозволяє вамоб’єднайте всі ці окремі диски в одну велику, спільну та надійну систему зберігання.
Це ніби взяти сховище з усіх ваших серверів, об’єднати його й зробити його функціонувати як єдине потужне сховище.
Якщо один сервер або один диск виходить з ладу, ваші дані залишаються в безпеці, оскільки S2D автоматично зберігає копії на інших серверах
Тому він ідеально підходить для віртуальних машин, зменшуючи вартість SAN
Крім того, він швидкий, надійний, високодоступний і легко масштабований.
Прямі передумови щодо простору для зберігання

Два або більше серверівбігWindows Server Datacenter Edition(2019/2022/2025).
Кожен сервер повинен мати:
Принаймні1 SSD або NVMe(для кешу) і додаткові 4 HDD/SSD для ємності.
Дві мережеві карти (1 Гбіт/с або краще — 10/25 GbE рекомендовано для виробництва).
Сервери, приєднані до доменуз належним налаштуванням DNS і Active Directory.
Відмовостійкий кластер і Hyper-Vдоступні функції (їх буде встановлено нижче).
Права віддаленого керування (PowerShell/Server Manager).
Установлено останні оновлення Windows.
Для корпоративного налаштування перевіртевимоги до обладнання
НЕ ПІДТРИМУЄТЬСЯ:Карти RAID-контролера, які не підтримують пряме проходження фізичних накопичувачів SAS або сховищ SAN (Fibre Channel, iSCSI, FCoE). Карти адаптера хост-шини (HBA) мають реалізовувати простий наскрізний режим для будь-яких пристроїв зберігання даних, які використовуються для Storage Spaces Direct.
Роль і функція, необхідні для S2D
Install-WindowsFeature -Name FS-FileServer, Failover-Clustering, Hyper-V, Data-Center-Bridging, RSAT-Clustering-PowerShell, Hyper-V-PowerShell -IncludeManagementTools –RestartНаш сценарій
Тут ми створимо двовузловий кластер, наша операційна система – версія Windows Server 2025 Datacenter.
Імена наших вузлів Hyper-V — Node1 і Node2, а ім’я кластера — FirstCluster
Ми використовуємо сервер Dell-420 як хост, і на ньому встановлено три віртуальні машини.
Один — контролер домену на ім’яMYDC01, а інші два є вузлами кластера за іменамиВузол1іВузол 2


Ми ввімкнули вкладене середовище віртуальної машини, щоб створити віртуальну машину всередині віртуальної машини.
Таким чином, віртуальним машинам Node1 і Node2 призначено 3 віртуальні мережеві карти
Якщо у вас така сама конфігурація та ви хочете ввімкнути вкладену віртуалізацію.
Ви можете виконати таку команду, щоб увімкнути його.
Set-VMProcessor -VMName "YourVMName" -ExposeVirtualizationExtensions $trueПримітка. Виконайте наступну команду на головному хості, а не на віртуальній машині. Також переконайтеся, що ваша віртуальна машина вимкнена.
Кроки для налаштування прямого простору для зберігання
Спочатку переконайтеся, що обидва вузли приєднані до домену Active Directory.
Усі сервери мають однаковий часовий пояс і повністю оновлені.
Крім того, встановлено кілька мережевих карт, мінімум дві.
Крім того, на кожному сервері встановлено принаймні чотири диски, крім операційної системи.
Усі диски для зберігання мають бути необробленими та чистими без попередніх розділів.
Налаштування мережі для S2D
Тут ми маємо три мережеві карти на наших вузлах node1 і node2 із наступною IP-адресою


Вузол 1 Вузол 2
192.168.12.121 192.168.12.123
192.168.12.122 192.168.12.124
10.0.0.10 10.0.0.3
Підмережа 192.168.12.0/24 призначена для трафіку віртуальної машини
Тому підмережа 10.0.0.0/24 призначена для живої міграції віртуальних машин
Примітка. Увімкніть RDMA для вашої мережевої карти, якщо вона доступна (рекомендується мережева карта з підтримкою RDMA)
Очищення підключених накопичувачів
Перш ніж увімкнути Storage Spaces Direct, переконайтеся, що ваші диски порожні: на них немає старих розділів чи інших даних
Запустіть наступний командлет, щоб очистити диски
# Fill in these variables with your values
$ServerList = "Node1", "Node2"
foreach ($server in $serverlist) {
Invoke-Command ($server) {
# Check for the Azure Temporary Storage volume
$azTempVolume = Get-Volume -FriendlyName "Temporary Storage" -ErrorAction SilentlyContinue
If ($azTempVolume) {
$azTempDrive = (Get-Partition -DriveLetter $azTempVolume.DriveLetter).DiskNumber
}
# Clear and reset the disks
$disks = Get-Disk | Where-Object {
($_.Number -ne $null -and $_.Number -ne $azTempDrive -and !$_.IsBoot -and !$_.IsSystem -and $_.PartitionStyle -ne "RAW")
}
$disks | ft Number,FriendlyName,OperationalStatus
If ($disks) {
Write-Host "This action will permanently remove any data on any drives other than the operating system boot drive!`nReset disks? (Y/N)"
$response = read-host
if ( $response.ToLower() -ne "y" ) { exit }
$disks | % {
$_ | Set-Disk -isoffline:$false
$_ | Set-Disk -isreadonly:$false
$_ | Clear-Disk -RemoveData -RemoveOEM -Confirm:$false -verbose
$_ | Set-Disk -isreadonly:$true
$_ | Set-Disk -isoffline:$true
}
#Get-PhysicalDisk | Reset-PhysicalDisk
}
Get-Disk | Where-Object {
($_.Number -ne $null -and $_.Number -ne $azTempDrive -and !$_.IsBoot -and !$_.IsSystem -and $_.PartitionStyle -eq "RAW")
} | Group -NoElement -Property FriendlyName
}
}
Тестування та створення кластера
Перш ніж продовжити створення кластера, перевірте кластер, запустивши наступний командлет.
Test-Cluster - Node Node1, Node2 - Include “Storage Spaces Direct”, “Inventory”, “Network”, “System Configuration”
Переконавшись, що все в порядку, ви можете створити кластер і призначити йому статичну IP-адресу, запустивши наступний командлет
New-Cluster -Name FirstCluster -Node Node1,Node2 -NoStorage -StaticAddress 192.168.12.25Після створення кластера створіть aсвідковий сервер.
Тут ми використовували наш комп’ютер DC як сервер-свідок.
Нарешті, тепер увімкніть Storage Space Direct за допомогою наступного командлета
Enable-ClusterStorageSpacesDirect -CimSession FirstClusterЗа бажанням увімкніть кеш CSV, запустивши наступний командлет
$ClusterName = "FirstCluster"
$CSVCacheSize = 1024 #Size in MB
Write-Output "Setting the CSV cache..."
(Get-Cluster $ClusterName).BlockCacheSize = $CSVCacheSize
$CSVCurrentCacheSize = (Get-Cluster $ClusterName).BlockCacheSize
Write-Output "$ClusterName CSV cache size: $CSVCurrentCacheSize MB"Коли це буде зроблено, перевірте пул всередині відмовостійкого кластера
Створіть віртуальний диск і том
Тепер кластер створено
Наступним кроком є створення тома віртуального диска.
Ви можете створити віртуальний диск, натиснувши «Новий віртуальний диск» у відмовостійкому кластері, а потім створити дзеркальний том і відформатувати його.


Тепер у вас є дзеркальний том, і ви можете перетворити його на сховище CSV.
Після цього ви можете створити конвергентну віртуальну машину на цьому сховищі для високодоступної віртуальної машини.
Детальніше:Додайте місце на диску D до диска C, щоб виправити «недостатньо місця на диску C»
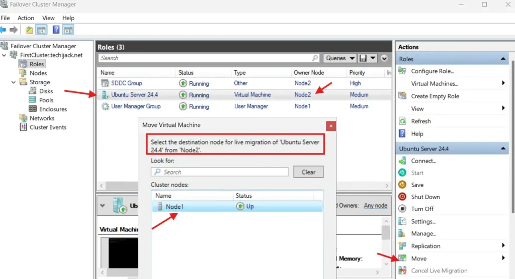
Крім того, якщо вашу віртуальну машину створено, ви можете протестувати оперативну міграцію з Node1 на інший і навпаки.


Якщо це пройшло успішно, ви правильно налаштували Storage Space Direct.
Висновок
Простір для зберігання може допомогти вам створити середовище високої доступності для зберігання, і ви також можете встановити віртуальні машини на цьому сховищі, яке є високодоступним, і ви можете виконувати оперативну міграцію без будь-яких простоїв.
Таким чином, ви також можете створити масштабований файловий сервер і створити спільний доступ до мережі з високою доступністю.
Також вам можуть сподобатися інші підручники з Windows Server
У разі будь-яких питань, пов’язаних із цією публікацією, не соромтеся зв’язатися з нами за адресою[електронна пошта захищена]
Крім того, якщо ви хочете побачити повну публікацію в дії.
Перегляньте наведене нижче відео на YouTube, щоб дізнатися, як крок за кроком налаштувати Storage Space Direct у Windows Server 2025








![[Виправлення помилок] Кнопка бічної панелі, не знята з панелі інструментів Firefox після відключення вертикальних вкладок або бічної панелі](https://media.askvg.com/articles/images9/Firefox_Bug_New_Sidebar_Toolbar_Button_Visible_After_Disabling_Vertical_Tabs.png)






