Jak mapovat síťovou jednotku na serveru 2025 pomocí zásad skupiny
Pokud chcete namapovat síťový disk pro všechny uživatele vaší domény
Tento článek vám pomůže krok za krokem provést mapování síťové jednotky v systému Windows Server 2025
Když namapujete síťový sdílený disk na své uživatele, zjednoduší to zabezpečený přístup k souborům tím, že k datům budete přistupovat stejně jako k místnímu disku.
Viz také:Jak namapovat a odpojit síťovou jednotku ve Windows 10
Zlepšuje uživatelský zážitek; všichni uživatelé dostanou disk, aby si uchovali svá data.
V tomto článku vytvoříme mapovou jednotku pro naše konkrétní skupiny uživatelů, aby k ní měli přístup ze svých počítačů.
Přiřadíme písmeno jednotky mapové jednotce, která bude nasazena všem uživatelům ve skupinách bezpečným způsobem.
Plánování mapování síťového disku
Před mapováním síťové jednotky byste měli provést správné plánování.
Ačkoli ve vaší struktuře Active Directory bude několik organizačních jednotek.
Vytvoříme síťový disk pro konkrétní OU a konkrétní skupiny.
Pokud jej však chcete přiřadit všem uživatelům, můžete to provést použitím zásady na celý řadič domény.
Nebude tomu tak pokaždé, proto to plánujeme pro konkrétní OÚ.
Náš případ
Máme organizační jednotku s názvem HR a plánujeme poskytnout přístup k MapDrive uživatelům v rámci HR OU.
Nejprve tedy vytvoříme skupinu uvnitř HR OU a do této skupiny přidáme členy HR OU.
Na obrázku níže můžete vidět, že jsme vytvořili skupinu uživatelů podle názvu skupiny HR
Rozsah skupiny je globální a typ skupiny je zabezpečení.
Také jsme do této skupiny přidali Davida a Mikea.

Vytvoření síťového sdílení pro Map Drive
Chcete-li vytvořit sdílenou síť, otevřete souborsprávce serveru, klikněte naSouborové a úložné služby,a poté klikněte naakcií.
Jakmile budete mít sdílení na obrazovce, klikněte pravým tlačítkem myši na volné místo a klikněte naNové sdílení


Nyní vyberte možnost SMB Share – Quick a klikněte na Další


Dalším krokem je vybrat si svůjhlasitost disku, kde chcete vytvořit síťové sdílení, a klikněte naDalší
Jak můžete vidět na obrázku níže, vybrali jsme jednotku C, můžete si vybrat jakoukoli jednotku, kterou chcete.


Nyní musíte zadat název sdílené položky, který automaticky vygeneruje místní cestu a vzdálenou cestu
Poznámka: Nezapomeňte si poznamenat vaši vzdálenou cestu, protože bude dále používána.
Takže v našem případě jsme to pojmenovali jako HRNetworkDrive,klikli na další a dalšíznovu.


Proto nyní požádá o povolení k řízení přístupu
Klikněte na Přizpůsobit oprávnění a klikněte naZakázat dědičnost
Zobrazí se zpráva a vy musíte kliknout na Převést zděděná oprávnění na explicitní oprávnění k tomuto objektu.


Nyní klikněte naPřidatavybrat ředitele,a přidejteHR skupinak tomu.
Výběr skupiny HR zde znamená, že ke sdílené složce budou mít přístup pouze uživatelé skupiny HR; ostatní uživatelé budou automaticky omezeni.
Zkontrolujte oprávnění k zápisu a klikněte na OK.


Chcete-li pokračovat dále, stačí kliknout naok, podat žádostadobřeznovu.
Jakmile to uděláte, klikněte nadalšía nakonec klikněte navytvořit


Získáte výsledek, když byla sdílená položka úspěšně vytvořena, nyní to zavřete.


Úspěšně jsme vytvořili sdílenou síť.
Mapování síťového disku pomocí zásad skupiny
Chcete-li otevřít správu zásad skupiny, otevřete souborsprávce serverua klikněte nanástroje.
PodNástroje, uvidíteSpráva zásad skupiny, stačí na něj kliknout a otevřít.
Jakmile se otevře správa zásad skupiny.
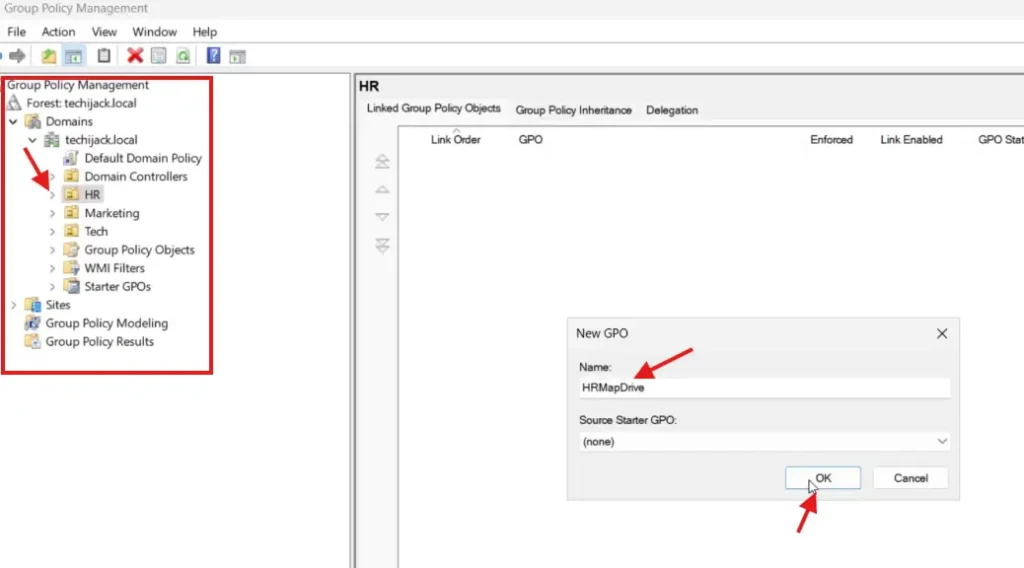
Rozšiřte svou doménua přejděte na požadovanou organizační jednotku; v našem případě je to HR OU.
Jenklikněte pravým tlačítkemnaHR NEBOa klikněte naVytvořte GPO v této doméně a propojte jej zde.
Nyní musíte zadat názevNový GPO.
V našem případě jsem tomu dal jménoHRMapDrive
Proto mu můžete dát libovolný název.


Byl vytvořen nový GPO a my ho musíme upravit.
Stačí kliknout pravým tlačítkem na nově vytvořenýGPOa klikněte naUpravit.
Nové oknoeditor správy zásad skupinyse otevře
Pod uživatelempreference, rozšířitnastavení Windows,a uvidítemapa jízdy.
Klikněte pravým tlačítkem naMapa jízdy, přejděte naNový,a klikněte naMapovaný disk.


Po kliknutí na Mapped Drive se objeví nové okno.
Do pole umístění zadejte vzdálenou cestu pro sdílenou síť, kterou jsme vytvořili.
Zaškrtněte políčko znovu připojit.
Podpísmeno jednotky, vybertepřepínačpropoužít první dostupné oda také vyberte písmeno jednotky.
V mém případě vybírám písmeno jednotky jako K, jak je znázorněno na obrázku níže


Poté klikněte na společnou kartu a vybertecílení na úrovni položek,a klikněte naCílení


Jakmile kliknete na Cílení, klikněte na Nová položka a vyberte skupinu zabezpečení.
klikněte
Nyní tedy musíte vybrat bezpečnostní skupinu, kterou je v našem případě skupina HR


Jak můžete vidět z obrázku níže, vybrali jsme naši HR Group.


Nyní klikněte naOK, požádej,adobřeznovu.
MapDrive byl úspěšně nakonfigurován.
Aktualizace zásad skupiny
Nyní musíme aktualizovat nastavení zásad skupiny také na našem serveru a klientských počítačích.
Chcete-li aktualizovat nastavení zásad skupiny, spustíme následující příkazCMDna našem serveru i klientovi.
Gpupdate /force

Jakmile byly zásady skupiny úspěšně aktualizovány.
Nyní můžeme otestovat jednotku síťové mapy pro našeho uživatele.
Přihlašujeme se tedy jako uživatel David, člen naší HR Group.
Po přihlášení otevřeme tento pc a máme tam přítomen síťový disk.
Název našeho síťového disku je HRNetworkDrive s písmenem jednotky K, které jsme nastavili.


Úspěšně jsme zmapovali naši síťovou jednotku pro naše uživatele skupiny HR pomocí zásad skupiny.
Závěr
Kdykoli vytváříte mapovou síťovou jednotku, ujistěte se, že jste jí přidělili správná oprávnění, aby ke zdrojům, pro které byla vytvořena, měl přístup pouze uživatel.
Poznamenejte si také všechna síťová sdílení, která ve vaší organizaci vytvoříte.
Pokud tedy do této skupiny lidských zdrojů přidáte jakéhokoli dalšího uživatele, tento uživatel také automaticky získá mapu.
V případě, že máte nějaké dotazy nebo dotazy týkající se tohoto článku, neváhejte nás kontaktovat.
Doufám, že se vám budou líbit také některé další články o výukových programech Windows Server Active Directory
Navíc, pokud chcete vidět, jak mapovat síťový disk krok za krokem, podívejte se na video níže.















