Storage Space Directin määrittäminen Windows Server 2025:ssä
Storage Space Directin määrittäminen Windows Server 2025:ssä
Jos haluat oppia määrittämään Storage Space Directin, jotta ympäristöstäsi tulee erittäin saatavilla,
Tässä viestissä opastan sinut Storage Space Directin (S2D) käyttöönotossa ja määrittämisessä yksinkertaisessa kahden solmun konvergoidussa klusterissa.
S2D:llä voi olla tehokkaita ominaisuuksia, kun on kyse erittäin saatavilla olevista ja käyttöönotettavissa olevista virtuaalikoneen erittäin käytettävissä olevasta tallennustilasta.
Voit suorittaa virtuaalikoneen reaaliaikaisen siirron keskeyttämättä mitään.
Suorita työmääräsi konvergoidussa virtuaalikoneessa ja tee siitä erittäin saatavilla.
Mikä on Storage Space Direct (S2D)
Kuvittele, että toimistossasi on muutamia palvelimia.
Jokaisella palvelimella on omat kiintolevynsä tai SSD-levynsä. Normaalisti näitä asemia voi käyttää vain tämä yksittäinen palvelin.
Storage Spaces Direct (S2D)on Windows Server -ominaisuus, jonka avulla voityhdistä kaikki nämä erilliset asemat yhdeksi suureksi, jaetuksi ja luotettavaksi tallennusjärjestelmäksi.
Se on kuin ottaisit tallennustilan kaikilta palvelimiltasi, yhdistäisivät ne ja toimisivat yhtenä tehokkaana säilytysrasiana.
Jos yksi palvelin tai yksi levy epäonnistuu, tietosi pysyvät turvassa, koska S2D säilyttää kopiot automaattisesti muilla palvelimilla
Siksi se on täydellinen virtuaalikoneille, mikä vähentää SAN-kustannuksia
Lisäksi se on nopea, luotettava, erittäin saatavilla ja myös helposti skaalautuva.
Tallennustilan suorat edellytykset

Kaksi tai useampi palvelinkäynnissäWindows Server Datacenter Edition(2019/2022/2025).
Jokaisella palvelimella tulee olla:
Vähintään1 SSD tai NVMe(välimuistia varten) ja 4 ylimääräistä HDD/SSD-levyä kapasiteetille.
Kaksi verkkokorttia (1 Gbps tai parempi – 10/25 GbE suositellaan tuotantoon).
Verkkotunnukseen liitetyt palvelimetoikealla DNS- ja Active Directory -asetuksella.
Failover Clustering & Hyper-Vkäytettävissä olevat ominaisuudet (asentaa ne alla).
Etähallintaoikeudet (PowerShell/Server Manager).
Uusimmat Windows-päivitykset asennettu.
Jos haluat määrittää yritysasetukset, tarkistalaitteistovaatimukset
EI TUETTU:RAID-ohjainkortit, jotka eivät tue fyysisten SAS-tallennuslaitteiden tai SAN- (Fibre Channel, iSCSI, FCoE) -tallennuslaitteiden suoraa läpikulkua. Isäntäväyläsovitinkorttien (HBA) on otettava käyttöön yksinkertainen läpivientitila kaikille Storage Spaces Direct -tallennuslaitteille.
S2D:lle tarvittava rooli ja ominaisuus
Install-WindowsFeature -Name FS-FileServer, Failover-Clustering, Hyper-V, Data-Center-Bridging, RSAT-Clustering-PowerShell, Hyper-V-PowerShell -IncludeManagementTools –RestartMeidän skenaario
Täällä luomme kahden solmun klusterin, käyttöjärjestelmämme on Windows Server 2025 Datacenter Edition.
Hyper-V-solmumme nimet ovat Node1 ja Node2, ja klusterin nimi on FirstCluster
Käytämme Dell-420-palvelinta isäntänä, ja siihen on asennettu kolme virtuaalikonetta.
Yksi on Domain-ohjain, jonka nimi onMYDC01, ja kaksi muuta ovat klusterisolmuja nimilläSolmu1jaSolmu 2


Olemme sallineet sisäkkäisen VM-ympäristön luoda virtuaalikoneen virtuaalikoneen sisällä.
Siksi Node1- ja Node2-virtuaalikoneille on määritetty 3 virtuaalista verkkokorttia
Jos sinulla on sama kokoonpano ja haluat ottaa sisäkkäisen virtualisoinnin käyttöön.
Voit ottaa sen käyttöön suorittamalla seuraavan komennon.
Set-VMProcessor -VMName "YourVMName" -ExposeVirtualizationExtensions $trueHuomautus: Suorita seuraava komento pääisännässä, älä virtuaalikoneessa. Varmista myös, että virtuaalikone on sammutettuna.
Tallennustilan suoran määrittämisen vaiheet
Varmista ensin, että molemmat solmut on liitetty Active Directory -toimialueeseen.
Kaikilla palvelimilla on sama aikavyöhyke asetettu ja ne päivitetään täysin.
Lisäksi on asennettu useita verkkokortteja, vähintään kaksi.
Lisäksi jokaiselle palvelimelle on asennettuna vähintään neljä levyä käyttöjärjestelmää lukuun ottamatta.
Kaikkien tallennuslevyjen tulee olla raakoja ja puhtaita ilman aiempaa osiota.
Verkkoasetukset S2D:lle
Tässä meillä on kolme verkkokorttia solmussa1 ja solmussa 2, joissa on seuraava IP-osoite


Solmu 1 Solmu 2
192.168.12.121 192.168.12.123
192.168.12.122 192.168.12.124
10.0.0.10 10.0.0.3
Aliverkko 192.168.12.0/24 on virtuaalikoneen liikenteelle
Siksi aliverkko 10.0.0.0/24 on omistettu virtuaalikoneiden reaaliaikaiselle siirrolle
Huomautus: Ota RDMA käyttöön verkkokortissasi, jos se on saatavilla (RDMA-yhteensopiva verkkokortti on suositeltavaa)
Liitettyjen asemien puhdistaminen
Ennen kuin otat Storage Spaces Directin käyttöön, varmista, että asemasi ovat tyhjät: niissä ei ole vanhoja osioita tai muita tietoja
Suorita seuraava cmdlet puhdistaaksesi asemat
# Fill in these variables with your values
$ServerList = "Node1", "Node2"
foreach ($server in $serverlist) {
Invoke-Command ($server) {
# Check for the Azure Temporary Storage volume
$azTempVolume = Get-Volume -FriendlyName "Temporary Storage" -ErrorAction SilentlyContinue
If ($azTempVolume) {
$azTempDrive = (Get-Partition -DriveLetter $azTempVolume.DriveLetter).DiskNumber
}
# Clear and reset the disks
$disks = Get-Disk | Where-Object {
($_.Number -ne $null -and $_.Number -ne $azTempDrive -and !$_.IsBoot -and !$_.IsSystem -and $_.PartitionStyle -ne "RAW")
}
$disks | ft Number,FriendlyName,OperationalStatus
If ($disks) {
Write-Host "This action will permanently remove any data on any drives other than the operating system boot drive!`nReset disks? (Y/N)"
$response = read-host
if ( $response.ToLower() -ne "y" ) { exit }
$disks | % {
$_ | Set-Disk -isoffline:$false
$_ | Set-Disk -isreadonly:$false
$_ | Clear-Disk -RemoveData -RemoveOEM -Confirm:$false -verbose
$_ | Set-Disk -isreadonly:$true
$_ | Set-Disk -isoffline:$true
}
#Get-PhysicalDisk | Reset-PhysicalDisk
}
Get-Disk | Where-Object {
($_.Number -ne $null -and $_.Number -ne $azTempDrive -and !$_.IsBoot -and !$_.IsSystem -and $_.PartitionStyle -eq "RAW")
} | Group -NoElement -Property FriendlyName
}
}
Klusterin testaus ja luominen
Ennen kuin jatkat klusterin luomista, varmista, että klusteri on tarkistettu suorittamalla seuraava cmdlet.
Testiklusteri -Solmu Node1, Node2 -Sisällytä "Storage Spaces Direct", "Inventory", "Network", "System Configuration"
Kun olet huomannut, että kaikki on kunnossa, voit luoda klusterin ja määrittää sille staattisen IP-osoitteen suorittamalla seuraavan cmdlet-komennon
New-Cluster -Name FirstCluster -Node Node1,Node2 -NoStorage -StaticAddress 192.168.12.25Kun olet luonut klusterin, luo atodistajapalvelin.
Täällä käytimme DC-tietokonettamme todistajapalvelimena.
Ota lopuksi nyt Storage Space Direct käyttöön seuraavalla cmdletillä
Enable-ClusterStorageSpacesDirect -CimSession FirstClusterVaihtoehtoisesti ota CSV-välimuisti käyttöön suorittamalla seuraava cmdlet
$ClusterName = "FirstCluster"
$CSVCacheSize = 1024 #Size in MB
Write-Output "Setting the CSV cache..."
(Get-Cluster $ClusterName).BlockCacheSize = $CSVCacheSize
$CSVCurrentCacheSize = (Get-Cluster $ClusterName).BlockCacheSize
Write-Output "$ClusterName CSV cache size: $CSVCurrentCacheSize MB"Kun tämä on tehty, tarkista vikasietoklusterin sisällä oleva pooli
Luo virtuaalinen asema ja äänenvoimakkuus
Nyt klusteri on luotu
Seuraava vaihe on virtuaalisen levytaltion luominen.
Voit luoda virtuaalilevyn napsauttamalla Uusi virtuaalilevy vikasietoklusterissa ja luoda sitten peilatun taltion ja alustaa sen.


Nyt sinulla on peilattu taltio, ja voit muuntaa sen CSV-tallennustilaan.
Tämän jälkeen voit luoda konvergoidun virtuaalikoneen kyseiseen tallennustilaan erittäin saatavilla olevalle virtuaalikoneen.
Lue lisää:Lisää D-asematilaa C-asemaan korjataksesi "C-asemalla ei ole tarpeeksi tilaa"
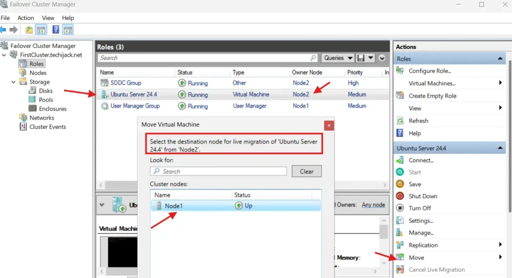
Lisäksi, jos VM on luotu, voit testata reaaliaikaista siirtymistä Node1:stä toiseen ja päinvastoin.


Jos tämä onnistuu, olet määrittänyt Storage Space Directin oikein.
Johtopäätös
Tallennustila voi auttaa sinua saavuttamaan erittäin käytettävissä olevan tallennusympäristön, ja voit myös asentaa virtuaalikoneita kyseiseen tallennustilaan, joka on erittäin saatavilla, ja voit suorittaa reaaliaikaisen siirron ilman seisokkeja.
Siksi voit myös luoda skaalautuvan tiedostopalvelimen ja luoda erittäin saatavilla olevan verkko-osuuden.
Saatat myös pitää muista Windows Server -opetusohjelmista
Jos sinulla on tähän viestiin liittyviä ongelmia, ota meihin yhteyttä osoitteessa[sähköposti suojattu]
Lisäksi, jos haluat nähdä koko postauksen toiminnassa.
Katso alla olevasta YouTube-videosta ohjeet tallennustilan määrittämiseen suoraan vaihe vaiheelta Windows Server 2025:ssä












![[Katsaus] Mikä DTH](https://media.askvg.com/articles/images7/Indian_DTH_Services_HD_Channels_Count.png)
