Många Windows 11-användare rapporterade nyligen att de fick ett felmeddelande när de öppnade Enhetshanteraren. Vissa har hävdat att Enhetshanteraren inte öppnas, vilket släpar efter hela datorn. Om du inte kan öppna Enhetshanteraren på din Windows 11-dator, här är vad du ska göra.
1. Kör Enhetshanteraren från dialogrutan KÖR
Windows 11 ger dig många sätt att öppna Enhetshanteraren. Om en metod inte fungerar, oroa dig inte – du har alternativ! Ett snabbt sätt att komma åt det är genom dialogrutan KÖR.
1. Tryck påWindows-tangent + Rknappen på ditt tangentbord. Detta öppnar dialogrutan KÖR.

2. Typdevror.msc.mscoch tryckSkriva in.


2. Kör Enhetshanteraren med administrativa rättigheter
Du kan också prova att köra Enhetshanteraren med administrativa rättigheter för att åtgärda problemet med att Enhetshanteraren inte öppnas i Windows 11.

- Klicka på Windows 11 sök och skriv i Enhetshanteraren.
- Högerklicka på Enhetshanteraren och väljKör som administratör.
- Du kan öppna dialogrutan KÖR (Windows + R) och skrivadevror.msc.msc. Kontrollera sedan alternativetSkapa den här uppgiften med administrativa rättigheteroch klicka på OK-knappen.
Båda kommer att köra Enhetshanteraren med administrativa rättigheter.
3. Öppna Enhetshanteraren via kommandotolken
Om kommandot RUN inte öppnar Enhetshanteraren, försök använda kommandotolken istället. Så här gör du.
1. Klicka på Windows 11-sökningen och skriv i Kommandotolken. Högerklicka på kommandotolken och väljKör som administratör.


2. Skriv indevror.msc.mscoch slå påSkriva inknapp.


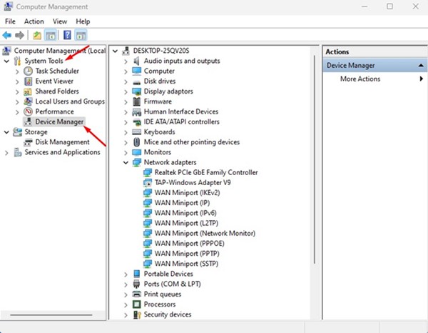
4. Öppna Enhetshanteraren via datorhanteringsverktyget
Ett annat sätt att komma åt Enhetshanteraren är genom datorhanteringsverktyget. Följ bara dessa enkla steg nedan
1. Klicka på Windows 11-sökningen och skriv inDatorhantering. Öppna appen Datorhantering från listan.


2. ExpanderaSystemverktygavsnittet i datorhanteringsverktyget och väljEnhetshanteraren.


5. Kör felsökaren för systemunderhåll
Om Enhetshanteraren fortfarande inte öppnas på din Windows 11 måste du köra felsökaren för systemunderhåll. Detta kommer förmodligen att lösa problem med skrivbordsgenvägar, diskvolym, filsökvägar, enhetshanterare och mer.
1. Öppna Windows 11-sökning och skriv inKontrollpanelen. Öppna sedan appen Kontrollpanel från listan.


2. Växla visningsläget tillStora ikoneroch klicka påFelsökning.


3. Klicka påKör underhållsuppgifterlänk under System och säkerhet.


4. Felsökaren för systemunderhåll körs. Klicka påNästaoch följ instruktionerna på skärmen för att slutföra processen.


När du har kört felsökaren startar du om din Windows 11-dator. Efter omstarten kan du öppna Enhetshanteraren på din Windows 11.
6. Uteslut hårddiskproblemen
Hårddiskproblem är en annan anledning till att Enhetshanteraren inte öppnas på Windows. Du kommer sannolikt inte att kunna öppna Enhetshanteraren på grund av en hårddisk eller systemfel. Därför rekommenderas det att skanna och reparera hårddisken. Detta ökar chanserna att få problemet med Enhetshanteraren åtgärdat.
1. Klicka på Windows Sök och skriv Kommandotolken.
2. Högerklicka på kommandotolken och väljKör som administratör.


3. Typchkdsk C: /foch tryck på Enter.


Detta kommer att skanna och åtgärda dina hårddiskproblem. När du är klar, starta om datorn och starta Enhetshanteraren igen.
7. Kör SFC- och DISM-kommandot
Enhetshanteraren kanske inte öppnas på grund av skadade systemfiler. Om det var problemet måste du köra kommandona SFC och DISM för att upptäcka och återställa de skadade systemfilerna.
1. Klicka på Windows 11-sökningen och skriv inKommandotolken. Högerklicka sedan på kommandotolken och väljKör som administratör.


2. Skriv in kommandot och tryckSkriva in.
SFC /scannow


3. Om SFC-kommandot visar något fel måste du utföra en DISM-skanning. För att göra detta måste du utföra dessa tre kommandon efter varandra.
DISM /Online /Cleanup-Image /CheckHealthDISM /Online /Cleanup-Image /ScanHealthDISM /Online /Cleanup-Image /RestoreHealth


Skanningen skulle ta några minuter att slutföra. När du är klar, starta om din Windows 11-dator och öppna Enhetshanteraren igen.
8. Uppdatera din Windows 11


Operativsystembuggar och fel kan ibland hindra Enhetshanteraren från att öppnas. Om detta är problemet måste du antingen återställa Windows 11 till den tidigare versionen eller installera alla väntande uppdateringar.
Att hålla Windows 11 uppdaterat är mycket viktigt för stabiliteten och leder till bättre prestanda. Så du bör försöka uppdatera din Windows 11 till den senaste versionen och se om det hjälper.
Öppna helt enkelt appen Inställningar på din Windows 11 och navigera tillWindows-uppdateringar > Sök efter uppdateringar. Om några uppdateringar finns tillgängliga, ladda ner och installera dem.
9. Utför en systemåterställning
Du kan bara utföra en systemåterställning om du redan har aktiverat funktionen för att skapa en systemåterställningspunkt på Windows 11. Om du har aktiverat automatiska systemåterställningspunkter, följ dessa steg.
1. Klicka på Windows 11-sökningen och skriv inÅterhämtning.


2. Klicka påÖppna Systemåterställningalternativ.


3.Välj återställningspunktdu vill använda och klicka påNästaknapp.


4. I fönstret Bekräfta din återställningspunkt klickar du påAvslutaknapp.
Detta kommer att återställa din Windows 11-dator till en punkt där Enhetshanteraren fungerar bra.
Läs också: Så här rensar du urklippshistorik i Windows 11
Mer läsning:Så här fixar du Enhetshanteraren som blinkar eller flimrar i Windows 11
Det här är de bästa sätten att fixa att enhetshanteraren inte öppnas på Windows 11. Dessa metoder skulle förmodligen ha löst problemet om du hade följt dem korrekt. Om du behöver mer hjälp, låt oss veta i kommentarerna nedan.









![Hur man visar fullständig URL i adressfältet i Safari [Mac]](https://elsefix.com/tech/ponce/wp-content/uploads/2022/04/View-Full-URL-in-Address-Bar-1.png)
![[TIPS] Hur man återställer Classic Windows Mail](https://media.askvg.com/articles/images8/Classic_Windows_Mail_Restored_Windows_11.png)


