Analizador de políticas de grupoes una herramienta de Microsoft que le permite analizar, ver y comparar conjuntos de objetos de política de grupo (GPO) en Windows. El software gratuito, lanzado por Microsoft la semana pasada, es una buena herramienta para encontrar si un conjunto de políticas de grupo tiene configuraciones redundantes o inconsistencias internas. Con Policy Analyzer también puede resaltar las diferencias entre versiones o conjuntos de políticas de grupo.

Es una herramienta portátil, lo que significa que no es necesario instalarla en su sistema. Abra la carpeta extraída y haga doble clic en el archivo de la aplicación para iniciar el Analizador de políticas de grupo.
Analizador de políticas de grupo de Microsoft TechNet
Para aquellos que buscan administrar los GPO de manera efectiva, Policy Analyzer les permite tratar un conjunto de GPO como una sola unidad, lo que facilita determinar si configuraciones particulares están duplicadas en los GPO o están configuradas con valores conflictivos. También le permite capturar una línea de base y luego compararla con una instantánea tomada más tarde para identificar cambios en cualquier parte del conjunto.

Los hallazgos del Analizador de políticas se muestran en una tabla donde las áreas resaltadas en amarillo muestran "Conflicto", mientras que las celdas grises indican configuraciones ausentes. El hallazgo también se puede exportar a una hoja de cálculo de Excel para su uso posterior.
Analizar, ver y comparar objetos de política de grupo
Microsoft Policy Analyzer es una aplicación independiente liviana y no requiere ninguna instalación. Para comenzar a utilizar la aplicación, siga los pasos a continuación.
Paso 1
Descargue “Ejecutar PolicyAnalyzer.exe” (menos de 2 MB) y extraiga los archivos. Los archivos extraídos contienen PolicyAnalyzer.exe y dos archivos de programas auxiliares: PolicyRulesFileBuilder.exe y PolicyAnalyzer_GetLocalPolicy.exe, un archivo .pdf de documentación y conjuntos de GPO de muestra tomados de las líneas base de configuración de seguridad de Microsoft.
Paso 2
Haga clic en "PolicyAnalyzer.exe" y verá aparecer la ventana principal en su pantalla como se muestra a continuación.

El cuadro de lista muestra el nombre del directorio donde se establece la regla de política. Puede cambiar la ubicación del directorio haciendo clic en este cuadro y eligiendo su nombre de directorio preferido.
Inicialmente, como se muestra arriba, el directorio estará vacío.
Paso 3
Para agregar un conjunto de reglas de política a la colección del Analizador de políticas, haga clic en el botón Agregar como se muestra arriba en la ventana principal. Aquí, agregué los conjuntos de GPO de muestra tomados de las líneas base de configuración de seguridad de Microsoft proporcionadas anteriormente como parte del archivo de descarga.

Puede optar por agregar archivos utilizando el Importador de archivos de políticas, que se muestra en la captura de pantalla siguiente.

Policy Analyzer puede ingerir tres tipos de archivos GPO: archivos de políticas de registro, plantillas de seguridad y archivos de copia de seguridad de políticas de auditoría. Consulte la captura de pantalla a continuación,

Si agrega archivos usando Agregar archivos desde GPO, Policy Analyzer identifica los nombres de GPO de los archivos en la copia de seguridad o copias de seguridad de GPO. Si selecciona archivos usando las otras opciones, Policy Analyzer establece el nombre de la política del archivo en un valor de marcador de posición.
Paso 4

Después de haber agregado los archivos, use la ventana principal para seleccionar los archivos que desea comparar. En la captura de pantalla anterior, seleccioné todos.
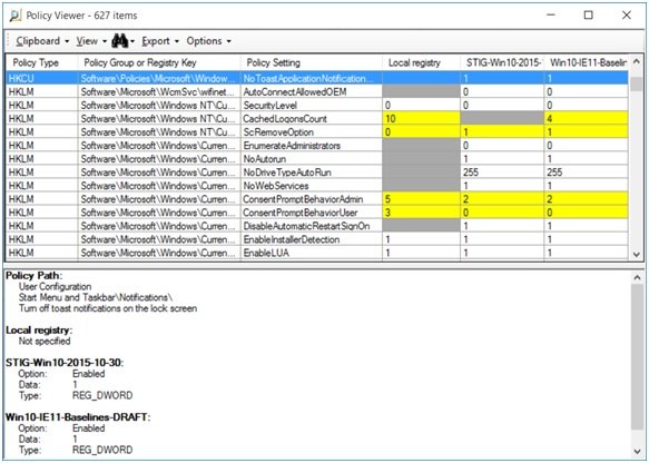
Ahora haga clic en "Ver/Comparar" para abrir el Visor de políticas

Como se muestra arriba, el Visor de políticas enumera todas las configuraciones configuradas por los conjuntos de políticas y los valores configurados por cada conjunto de políticas en su propia columna. Aquí las celdas están resaltadas con diferentes colores, cada una de las cuales representa un significado diferente, como se detalla a continuación.
- El fondo de la celda es amarillo si dos conjuntos de políticas configuran el valor de forma diferente.
- Un fondo gris sin texto indica que la política establecida en esa columna no configura la configuración.
- Un fondo blanco indica que el conjunto de políticas configura el valor y que ningún otro conjunto de políticas configura ese valor con un valor diferente.
- Un fondo gris claro en una celda indica que el conjunto de políticas define la misma configuración varias veces, normalmente en diferentes GPO.
Entonces, con las ventanas del Visor de políticas, puede analizar, ver y comparar conjuntos de objetos de políticas de grupo.
Funciones adicionales
Haga clic en Ver > Mostrar panel de detalles (es posible que ya esté habilitado)

El panel de detalles que reside en la sección inferior de la ventana identifica la ruta (o rutas) en el editor de objetos de política de grupo que puede configurar la configuración seleccionada, la opción u opciones de GPO asociadas con los valores seleccionados, el tipo de datos subyacente y cualquier otra información disponible.
Haga clic en Exportar > Exportar tabla a Excel o Exportar todos los datos a Excel.

Esta es una función útil para importar los datos para su uso y análisis posteriores.
- Exportar tabla a Excelexporta solo los datos en la vista de tabla, mientras que,
- Exportar todos los datos a Excelexporta datos como se muestra en el panel de detalles, incluidas rutas de GPO, nombres de opciones y tipos de datos.
Analizador de políticases una herramienta útil para analizar y comparar conjuntos de objetos de política de grupo (GPO) en Windows. A partir de hoy, la herramienta es útil para encontrar si un conjunto de GPO contiene configuraciones contradictorias. Sin embargo, no te aconseja cuál de ellos ganará y tal vez, eso sea algo que pueda venir en versiones posteriores.
Visitamicrosoft.compara descargarlo.
¿Cómo veo los objetos de política de grupo?
puedes usarpara ver y administrar objetos de política de grupo. Es una herramienta desarrollada por Microsoft que ayuda a los administradores a realizar tareas básicas de políticas de grupo. Con GPMC, puede ver objetos de política de grupo, unidades organizativas, dominios y sitios en toda una empresa.
¿Cuál es la diferencia entre RSoP y GPResult?
RSoP significa Conjunto Resultante de Políticas. Se utiliza para probar y simular la configuración de la Política de grupo que se aplica a los usuarios o computadoras. GPResult se utiliza para mostrar la información RSoP (Conjunto resultante de políticas) para una computadora y un usuario remotos.
Eso es todo.
Leer siguiente:.










![La búsqueda de Excel no funciona [Solucionar]](https://elsefix.com/tech/tejana/wp-content/uploads/2024/12/Excel-Find-is-not-working.jpg)



